MySQL · 引擎特性 · InnoDB文件系统管理

简介: 综述 从上层的角度来看,InnoDB层的文件,除了redo日志外,基本上具有相当统一的结构,都是固定block大小,普遍使用的btree结构来管理数据。只是针对不同的block的应用场景会分配不同的页类型。通常默认情况下,每个block的大小为UNIV_PAGE_SIZE,在不做任何配置时值为16

综述

从上层的角度来看,InnoDB层的文件,除了redo日志外,基本上具有相当统一的结构,都是固定block大小,普遍使用的btree结构来管理数据。只是针对不同的block的应用场景会分配不同的页类型。通常默认情况下,每个block的大小为UNIV_PAGE_SIZE,在不做任何配置时值为16kb,你还可以选择在安装实例时指定一个块的block大小。 对于压缩表,可以在建表时指定block size,但在内存中表现的解压页依旧为统一的页大小。

从物理文件的分类来看,有日志文件,主系统表空间文件ibdata,undo tablespace文件,临时表空间文件,用户表空间。

日志文件主要用于记录redo log,InnoDB采用循环使用的方式,你可以通过参数指定创建文件的个数和每个文件的大小。默认情况下,日志是以512字节的block单位写入。由于现代文件系统的block size通常设置到4k,InnoDB提供了一个选项,可以让用户将写入的redo日志填充到4KB,以避免read-modify-write的现象;而Percona Server则提供了另外一个选项,支持直接将redo日志的block size修改成指定的值。

ibdata是InnoDB最重要的系统表空间文件,它记录了InnoDB的核心信息,包括事务系统信息,元数据信息,记录InnoDB change buffer的btree, 防止数据损坏的double write buffer等等关键信息。我们稍后会展开描述。

undo独立表空间是一个可选项,通常默认情况下,undo数据是存储在ibdata中的,但你也可以通过配置选项innodb_undo_tablespaces来将undo 回滚段分配到不同的文件中,目前开启undo tablespace只能在install阶段进行。在主流版本进入5.7时代后,我们建议开启独立undo表空间,只有这样才能利用到5.7引入的新特效:online undo truncate。

MySQL 5.7新开辟了一个临时表空间,默认的磁盘文件命名为ibtmp1,所有非压缩的临时表都存储在该表空间中。由于临时表的本身属性,该文件在重启时会重新创建。对于云服务提供商而言,通过ibtmp文件,可以更好的控制临时文件产生的磁盘存储。

用户表空间,顾名思义,就是用于自己创建的表空间,通常分为两类,一类是一个表空间一个文件,另外一种则是5.7版本引入的所谓General Tablespace,在满足一定约束条件下,可以将多个表创建到同一个文件中。除此之外,InnoDB还定义了一些特殊用途的ibd文件,例如全文索引相关的表文件。而针对空间数据类型,也构建了不同的数据索引格式R-tree。

为了管理磁盘文件的读写操作,InnoDB设计了一套文件IO操作接口,提供了同步IO和异步IO两种文件读写方式。针对异步IO,支持两种方式:一种是Native AIO,这需要你在编译阶段加上LibAio的Dev包,另外一种是simulated aio模式,InnoDB早期实现了一套系统来模拟异步IO,但现在Native Aio已经很成熟了,并且Simulated Aio本身存在性能问题,建议生产环境开启Native Aio模式。

对于数据读操作,通常用户线程触发的数据块请求读是同步读,如果开启了数据预读机制的话,预读的数据块则为异步读,由后台IO线程进行。其他后台线程也会触发数据读操作,例如Purge线程在无效数据清理,会读undo页和数据页;Master线程定期做ibuf merge也会读入数据页。崩溃恢复阶段也可能触发异步读来加速recover的速度。

对于数据写操作,InnoDB和大部分数据库系统一样,都是WAL模式,即先写日志,延迟写数据页。事务日志的写入通常在事务提交时触发,后台master线程也会每秒做一次redo fsync。数据页则通常由后台Page cleaner线程触发。但当buffer pool空闲block不够时,或者没做checkpoint的lsn age太长时,也会驱动刷脏操作,这两种场景由用户线程来触发。Percona Server据此做了优化来避免用户线程参与。MySQL5.7也对应做了些不一样的优化。

除了数据块操作,还是物理文件级别的操作,例如truncate, drop table,rename table等DDL操作,InnoDB需要对这些操作进行协调,目前的解法是通过特殊的flag和计数器的方式来解决。

当文件读入内存后,我们需要一种统一的方式来对数据进行管理,在启动实例时,InnoDB会按照instance分区分配多个一大块内存(在5.7里则是按照可配置的chunk size进行内存块划分),每个chunk又以UNIV_PAGE_SIZE为单位进行划分。数据读入内存时,会从buffer pool的free list中分配一个空闲block。所有的数据页都存储在一个LRU链表上。修改过的block被加到flush_list上,解压的数据页被放到unzip_LRU链表上。我们可以配置buffer pool为多个instance,以降低对链表的竞争开销。

从物理文件到内存管理是一个相对比较庞大的架构,本文将一一为读者进行分析解读,以让读者对InnoDB的文件系统管理有个更加全面的认识。在关键的地方本文注明了代码函数,建议读者边参考代码边阅读本文。

本文的代码部分基于MySQL 5.7.11版本,不同的版本函数名或逻辑可能会有所不同。请读者阅读本文时尽量选择该版本的代码。

物理文件

本小节主要从文件的物理结构的角度阐述InnoDB在最底层如何对物理文件进行管理,再分别介绍各类文件的不同结构。

文件管理页

InnoDB的每个数据文件都归属于一个表空间,不同的表空间使用一个唯一标识的space id来标记。例如ibdata1, ibdata2...归属系统表空间,拥有相同的space id。用户创建表产生的ibd文件,则认为是一个独立的tablespace,只包含一个文件。

每个文件按照固定的page size进行区分,默认情况下,非压缩表的page size为16Kb。而在文件内部又按照64个Page(总共1M)一个Extent的方式进行划分并管理。对于不同的page size,对应的Extent大小也不同,对应为:

page size file space extent size
4 KiB 256 pages = 1 MiB
8 KiB 128 pages = 1 MiB
16 KiB 64 pages = 1 MiB
32 KiB 64 pages = 2 MiB
64 KiB 64 pages = 4 MiB

尽管支持更大的Page Size,但目前还不支持大页场景下的数据压缩,原因是这涉及到修改压缩页中slot的固定size(其实实现起来也不复杂)。在不做声明的情况下,下文我们默认使用16KB的Page Size来阐述文件的物理结构。

为了管理整个Tablespace,除了索引页外,数据文件中还包含了多种管理页,如下图所示,一个用户表空间大约包含这些页来管理文件,下面会一一进行介绍。

1

文件链表

首先我们先介绍基于文件的一个基础结构,即文件链表。为了管理Page,Extent这些数据块,在文件中记录了许多的节点以维持具有某些特征的链表,例如在在文件头维护的inode page链表,空闲、用满以及碎片化的Extent链表等等。

在InnoDB里链表头称为FLST_BASE_NODE,大小为FLST_BASE_NODE_SIZE(16个字节)。BASE NODE维护了链表的头指针和末尾指针,每个节点称为FLST_NODE,大小为FLST_NODE_SIZE(12个字节)。相关结构描述如下:

FLST_BASE_NODE:

Macro bytes Desc
FLST_LEN 4 存储链表的长度
FLST_FIRST 6 指向链表的第一个节点
FLST_LAST 6 指向链表的最后一个节点

FLST_NODE:

Macro bytes Desc
FLST_PREV 6 指向当前节点的前一个节点
FLST_NEXT 6 指向当前节点的下一个节点

如上所述,文件链表中使用6个字节来作为节点指针,指针的内容包括:

Macro bytes Desc
FIL_ADDR_PAGE 4 Page No
FIL_ADDR_BYTE 2 Page内的偏移量

该链表结构是InnoDB表空间内管理所有page的基础结构,下图先感受下,具体的内容可以继续往下阅读。

2

文件链表管理的相关代码参阅:include/fut0lst.ic, fut/fut0lst.cc

FSP_HDR PAGE

数据文件的第一个Page类型为FIL_PAGE_TYPE_FSP_HDR,在创建一个新的表空间时进行初始化(fsp_header_init),该page同时用于跟踪随后的256个Extent(约256MB文件大小)的空间管理,所以每隔256MB就要创建一个类似的数据页,类型为FIL_PAGE_TYPE_XDES ,XDES Page除了文件头部外,其他都和FSP_HDR页具有相同的数据结构,可以称之为Extent描述页,每个Extent占用40个字节,一个XDES Page最多描述256个Extent。

FSP_HDR页的头部使用FSP_HEADER_SIZE个字节来记录文件的相关信息,具体的包括:

Macro bytes Desc
FSP_SPACE_ID 4 该文件对应的space id
FSP_NOT_USED 4 如其名,保留字节,当前未使用
FSP_SIZE 4 当前表空间总的PAGE个数,扩展文件时需要更新该值(fsp_try_extend_data_file_with_pages
FSP_FREE_LIMIT 4 当前尚未初始化的最小Page No。从该Page往后的都尚未加入到表空间的FREE LIST上。
FSP_SPACE_FLAGS 4 当前表空间的FLAG信息,见下文
FSP_FRAG_N_USED 4 FSP_FREE_FRAG链表上已被使用的Page数,用于快速计算该链表上可用空闲Page数
FSP_FREE 16 当一个Extent中所有page都未被使用时,放到该链表上,可以用于随后的分配
FSP_FREE_FRAG 16 FREE_FRAG链表的Base Node,通常这样的Extent中的Page可能归属于不同的segment,用于segment frag array page的分配(见下文)
FSP_FULL_FRAG 16 Extent中所有的page都被使用掉时,会放到该链表上,当有Page从该Extent释放时,则移回FREE_FRAG链表
FSP_SEG_ID 8 当前文件中最大Segment ID + 1,用于段分配时的seg id计数器
FSP_SEG_INODES_FULL 16 已被完全用满的Inode Page链表
FSP_SEG_INODES_FREE 16 至少存在一个空闲Inode Entry的Inode Page被放到该链表上

在文件头使用FLAG(对应上述FSP_SPACE_FLAGS)描述了创建表时的如下关键信息:

Macro Desc
FSP_FLAGS_POS_ZIP_SSIZE 压缩页的block size,如果为0表示非压缩表
FSP_FLAGS_POS_ATOMIC_BLOBS 使用的是compressed或者dynamic的行格式
FSP_FLAGS_POS_PAGE_SSIZE Page Size
FSP_FLAGS_POS_DATA_DIR 如果该表空间显式指定了data_dir,则设置该flag
FSP_FLAGS_POS_SHARED 是否是共享的表空间,如5.7引入的General Tablespace,可以在一个表空间中创建多个表
FSP_FLAGS_POS_TEMPORARY 是否是临时表空间
FSP_FLAGS_POS_ENCRYPTION 是否是加密的表空间,MySQL 5.7.11引入
FSP_FLAGS_POS_UNUSED 未使用的位

除了上述描述信息外,其他部分的数据结构和XDES PAGE(FIL_PAGE_TYPE_XDES)都是相同的,使用连续数组的方式,每个XDES PAGE最多存储256个XDES Entry,每个Entry占用40个字节,描述64个Page(即一个Extent)。格式如下:

Macro bytes Desc
XDES_ID 8 如果该Extent归属某个segment的话,则记录其ID
XDES_FLST_NODE 12(FLST_NODE_SIZE) 维持Extent链表的双向指针节点
XDES_STATE 4 该Extent的状态信息,包括:XDES_FREE,XDES_FREE_FRAG,XDES_FULL_FRAG,XDES_FSEG,详解见下文
XDES_BITMAP 16 总共16*8= 128个bit,用2个bit表示Extent中的一个page,一个bit表示该page是否是空闲的(XDES_FREE_BIT),另一个保留位,尚未使用(XDES_CLEAN_BIT)

XDES_STATE表示该Extent的四种不同状态:

Macro Desc
XDES_FREE(1) 存在于FREE链表上
XDES_FREE_FRAG(2) 存在于FREE_FRAG链表上
XDES_FULL_FRAG(3) 存在于FULL_FRAG链表上
XDES_FSEG(4) 该Extent归属于ID为XDES_ID记录的值的SEGMENT。

通过XDES_STATE信息,我们只需要一个FLIST_NODE节点就可以维护每个Extent的信息,是处于全局表空间的链表上,还是某个btree segment的链表上。

IBUF BITMAP PAGE

第2个page类型为FIL_PAGE_IBUF_BITMAP,主要用于跟踪随后的每个page的change buffer信息,使用4个bit来描述每个page的change buffer信息。

Macro bits Desc
IBUF_BITMAP_FREE 2 使用2个bit来描述page的空闲空间范围:0(0 bytes)、1(512 bytes)、2(1024 bytes)、3(2048 bytes)
IBUF_BITMAP_BUFFERED 1 是否有ibuf操作缓存
IBUF_BITMAP_IBUF 1 该Page本身是否是Ibuf Btree的节点

由于bitmap page的空间有限,同样每隔256个Extent Page之后,也会在XDES PAGE之后创建一个ibuf bitmap page。

关于change buffer,这里我们不展开讨论,感兴趣的可以阅读之前的这篇月报:
MySQL · 引擎特性 · Innodb change buffer介绍

INODE PAGE

数据文件的第3个page的类型为FIL_PAGE_INODE,用于管理数据文件中的segement,每个索引占用2个segment,分别用于管理叶子节点和非叶子节点。每个inode页可以存储FSP_SEG_INODES_PER_PAGE(默认为85)个记录。

Macro bits Desc
FSEG_INODE_PAGE_NODE 12 INODE页的链表节点,记录前后Inode Page的位置,BaseNode记录在头Page的FSP_SEG_INODES_FULL或者FSP_SEG_INODES_FREE字段。
Inode Entry 0 192 Inode记录
Inode Entry 1
……
Inode Entry 84

每个Inode Entry的结构如下表所示:

Macro bits Desc
FSEG_ID 8 该Inode归属的Segment ID,若值为0表示该slot未被使用
FSEG_NOT_FULL_N_USED 8 FSEG_NOT_FULL链表上被使用的Page数量
FSEG_FREE 16 完全没有被使用并分配给该Segment的Extent链表
FSEG_NOT_FULL 16 至少有一个page分配给当前Segment的Extent链表,全部用完时,转移到FSEG_FULL上,全部释放时,则归还给当前表空间FSP_FREE链表
FSEG_FULL 16 分配给当前segment且Page完全使用完的Extent链表
FSEG_MAGIC_N 4 Magic Number
FSEG_FRAG_ARR 0 4 属于该Segment的独立Page。总是先从全局分配独立的Page,当填满32个数组项时,就在每次分配时都分配一个完整的Extent,并在XDES PAGE中将其Segment ID设置为当前值
…… ……
FSEG_FRAG_ARR 31 4 总共存储32个记录项

文件维护

从上文我们可以看到,InnoDB通过Inode Entry来管理每个Segment占用的数据页,每个segment可以看做一个文件页维护单元。Inode Entry所在的inode page有可能存放满,因此又通过头Page维护了Inode Page链表。

在ibd的第一个Page中还维护了表空间内Extent的FREE、FREE_FRAG、FULL_FRAG三个Extent链表;而每个Inode Entry也维护了对应的FREE、NOT_FULL、FULL三个Extent链表。这些链表之间存在着转换关系,以高效的利用数据文件空间。

当创建一个新的索引时,实际上构建一个新的btree(btr_create),先为非叶子节点Segment分配一个inode entry,再创建root page,并将该segment的位置记录到root page中,然后再分配leaf segment的Inode entry,并记录到root page中。

当删除某个索引后,该索引占用的空间需要能被重新利用起来。

创建Segment

首先每个Segment需要从ibd文件中预留一定的空间(fsp_reserve_free_extents),通常是2个Extent。但如果是新创建的表空间,且当前的文件小于1个Extent时,则只分配2个Page。

当文件空间不足时,需要对文件进行扩展(fsp_try_extend_data_file)。文件的扩展遵循一定的规则:如果当前小于1个Extent,则扩展到1个Extent满;当表空间小于32MB时,每次扩展一个Extent;大于32MB时,每次扩展4个Extent(fsp_get_pages_to_extend_ibd)。

在预留空间后,读取文件头Page并加锁(fsp_get_space_header),然后开始为其分配Inode Entry(fsp_alloc_seg_inode)。 首先需要找到一个合适的inode page。

我们知道Inode Page的空间有限,为了管理Inode Page,在文件头存储了两个Inode Page链表,一个链接已经用满的inode page,一个链接尚未用满的inode page。如果当前Inode Page的空间使用完了,就需要再分配一个inode page,并加入到FSP_SEG_INODES_FREE链表上(fsp_alloc_seg_inode_page)。对于独立表空间,通常一个inode page就足够了。

当拿到目标inode page后,从该Page中找到一个空闲(fsp_seg_inode_page_find_free)未使用的slot(空闲表示其不归属任何segment,即FSEG_ID置为0)

一旦该inode page中的记录用满了,就从FSP_SEG_INODES_FREE链表上转移到FSP_SEG_INODES_FULL链表。

获得inode entry后,递增头page的FSP_SEG_ID,作为当前segment的seg id写入到inode entry中。随后进行一些列的初始化。

在完成inode entry的提取后,就将该inode entry所在inode page的位置及页内偏移量存储到其他某个page内(对于btree就是记录在根节点内,占用10个字节,包含space id, page no, offset)。

Btree的根节点实际上是在创建non-leaf segment时分配的,root page被分配到该segment的frag array的第一个数组元素中。

Segment分配入口函数: fseg_create_general

分配数据页

随着btree数据的增长,我们需要为btree的segment分配新的page。前面我们已经讲过,segment是一个独立的page管理单元,我们需要将从全局获得的数据空间纳入到segment的管理中。

Step 1: 空间扩展

当判定插入索引的操作可能引起分裂时,会进行悲观插入(btr_cur_pessimistic_insert),在做实际的分裂操作之前,会先对文件进行扩展,并尝试预留(tree_height / 16 + 3)个Extent,大多数情况下都是3个Extent。

这里有个意外场景:如果当前文件还不超过一个Extent,并且请求的page数小于1/2个Extent时,则如果指定page数,保证有2个可用的空闲Page,或者分配指定的page,而不是以Extent为单位进行分配。

注意这里只是保证有足够的文件空间,避免在btree操作时进行文件Extent。如果在这一步扩展了ibd文件(fsp_try_extend_data_file),新的数据页并未初始化,也未加入到任何的链表中。

在判定是否有足够的空闲Extent时,本身ibd预留的空闲空间也要纳入考虑,对于普通用户表空间是2个Extent + file_size * 1%。 这些新扩展的page此时并未进行初始化,也未加入到,在头page的FSP_FREE_LIMIT记录的page no标识了这类未初始化页的范围。

Step 2:为segment分配page

随后进入索引分裂阶段(btr_page_split_and_insert),新page分配的上层调用栈:

btr_page_alloc
|--> btr_page_alloc_low 
    |--> fseg_alloc_free_page_general
        |--> fseg_alloc_free_page_low

在传递的参数中,有个hint page no,通常是当前需要分裂的page no的前一个(direction = FSP_DOWN)或者后一个page no(direction = FSP_UP),其目的是将逻辑上相邻的节点在物理上也尽量相邻。

在Step 1我们已经保证了物理空间有足够的数据页,只是还没进行初始化。将page分配到当前segment的流程如下(fseg_alloc_free_page_low):

  • 计算当前segment使用的和占用的page数

    • 使用的page数存储包括FSEG_NOT_FULL链表上使用的page数(存储在inode entry的FSEG_NOT_FULL_N_USED中) + 已用满segment的FSEG_FULL链表上page数 + 占用的frag array page数量
    • 占用的page数包括FSEG_FREE、FSEG_NOT_FULL 、FSEG_FULL三个链表上的Extent + 占用的frag array page数量。
  • 根据hint page获取对应的xdes entry (xdes_get_descriptor_with_space_hdr)
  • 当满足如下条件时该hint page可以直接拿走使用:

    • Extent状态为XDES_FSEG,表示属于一个segment
    • hint page所在的Extent已被分配给当前segment(检查xdes entry的XDES_ID)
    • hint page对应的bit设置为free,表示尚未被占用
    • 返回hint page
  • 当满足条件:1. xdes entry当前是空闲状态(XDES_FREE);2.该segment中已使用的page数大于其占用的page数的7/8 (FSEG_FILLFACTOR);3. 当前segment已经使用了超过32个frag page,即表示其inode中的frag array可能已经用满。

    • 从表空间分配hint page所在的Extent (fsp_alloc_free_extent),将其从FSP_FREE链表上移除
    • 设置该Extent的状态为XDES_FSEG,写入seg id,并加入到当前segment的FSEG_FREE链表中。
    • 返回hint page
  • 当如下条件时:1. direction != FSP_NO_DIR,对于Btree分裂,要么FSP_UP,要么FSP_DOWN;2.已使用的空间小于已占用空间的7/8; 3.当前segment已经使用了超过32个frag page

    • 尝试从segment获取一个Extent(fseg_alloc_free_extent),如果该segment的FSEG_FREE链表为空,则需要从表空间分配(fsp_alloc_free_extent)一个Extent,并加入到当前segment的FSEG_FREE链表上
    • direction为FSP_DOWN时,返回该Extent最后一个page,为FSP_UP时返回该Extent的第一个Page
  • xdes entry属于当前segment且未被用满,从其中取一个空闲page并返回
  • 如果该segment占用的page数大于实用的page数,说明该segment还有空闲的page,则依次先看FSEG_NOT_FULL链表上是否有未满的Extent,如果没有,再看FSEG_FREE链表上是否有完全空闲的Extent。从其中取一个空闲Page并返回
  • 当前已经实用的Page数小于32个page时,则分配独立的page(fsp_alloc_free_page)并加入到该inode的frag array page数组中,然后返回该block
  • 当上述情况都不满足时,直接分配一个Extent(fseg_alloc_free_extent),并从其中取一个page返回

上述流程看起来比较复杂,但可以总结为:

  1. 对于一个新的segment,总是优先填满32个frag page数组,之后才会为其分配完整的Extent,可以利用碎片页,并避免小表占用太多空间。
  2. 尽量获得hint page;
  3. 如果segment上未使用的page太多,则尽量利用segment上的page。

上文提到两处从表空间为segment分配数据页,一个是分配单独的数据页,一个是分配整个Extent

表空间单独数据页的分配调用函数fsp_alloc_free_page:

  • 如果hint page所在的Extent在链表XDES_FREE_FRAG上,可以直接使用;否则从根据头page的FSP_FREE_FRAG链表查看是否有可用的Extent;
  • 未能从上述找到一个可用Extent,直接分配一个Extent,并加入到FSP_FREE_FRAG链表中。
  • 从获得的Extent中找到描述为空闲(XDES_FREE_BIT)的page。
  • 分配该page (fsp_alloc_from_free_frag)

    • 设置page对应的bitmap的XDES_FREE_BIT为false,表示被占用
    • 递增头page的FSP_FRAG_N_USED字段
    • 如果该Extent被用满了,就将其从FSP_FREE_FRAG移除,并加入到FSP_FULL_FRAG链表中。同时对头Page的FSP_FRAG_N_USED递减1个Extent(FSP_FRAG_N_USED只存储未满的Extent使用的page数量)。
    • 对Page内容进行初始化(fsp_page_create)

表空间Extent的分配函数fsp_alloc_free_extent:

  • 通常先通过头page看FSP_FREE链表上是否有空闲的Extent,如果没有的话,则将新的Extent(例如上述step 1对文件做扩展产生的新page,从FSP_FREE_LIMIT算起)加入到FSP_FREE链表上(fsp_fill_free_list):

    • 一次最多加4个Extent(FSP_FREE_ADD)
    • 如果涉及到xdes page,还需要对xdes page进行初始化;
    • 如果Extent中存在类似xdes page这样的系统管理页,这个Extent被加入到FSP_FREE_FRAG链表中而不是FSP_FREE链表。
    • 取链表上第一个Extent为当前使用。
  • 将获得的Extent从FSP_FREE移除,并返回对应的xdes entry(xdes_lst_get_descriptor)

回收Page

数据页的回收分为两种,一种是整个Extent的回收,一种是碎片页的回收。在删除索引页或者drop索引时都会发生。

当某个数据页上的数据被删光时,我们需要从其所在segmeng上删除该page(btr_page_free -->fseg_free_page --> fseg_free_page_low),回收的流程也比较简单:

  • 首先如果是该segment的frag array中的page,将对应的slot设置为FIL_NULL, 并返还给表空间(fsp_free_page):

    • page在xdes entry中的状态置为空闲
    • 如果page所在Extent处于FSP_FULL_FRAG链表,则转移到FSP_FREE_FRAG中
    • 如果Extent中的page完全被释放掉了,则释放该Extent(fsp_free_extent),将其转移到FSP_FREE链表
    • 从函数返回
  • 如果page所处于的Extent当前在该segment的FSEG_FULL链表上,则转移到FSEG_NOT_FULL链表
  • 设置Page在xdes entry的bitmap对应的XDES_FREE_BIT为true
  • 如果此时该Extent上的page全部被释放了,将其从FSEG_NOT_FULL链表上移除,并加入到表空间的FSP_FREE链表上(而非Segment的FSEG_FREE链表)。

释放Segment

当我们删除索引或者表时,需要删除btree(btr_free_if_exists),先删除除了root节点外的其他部分(btr_free_but_not_root),再删除root节点(btr_free_root)

由于数据操作都需要记录redo,为了避免产生非常大的redo log,leaf segment通过反复调用函数fseg_free_step来释放其占用的数据页:

  • 首先找到leaf segment对应的Inode entry(fseg_inode_try_get
  • 然后依次查找inode entry中的FSEG_FULL、或者FSEG_NOT_FULL、或者FSEG_FREE链表,找到一个Extent,注意着里的链表元组所指向的位置实际上是描述该Extent的Xdes Entry所在的位置。因此可以快速定位到对应的Xdes Page及Page内偏移量(xdes_lst_get_descriptor)
  • 现在我们可以将这个Extent安全的释放了(fseg_free_extent,见后文)
  • 当反复调用fseg_free_step将所有的Extent都释放后,segment还会最多占用32个碎片页,也需要依次释放掉(fseg_free_page_low)
  • 最后,当该inode所占用的page全部释放时,释放inode entry:

    • 如果该inode所在的inode page中当前被用满,则由于我们即将释放一个slot,需要从FSP_SEG_INODES_FULL转移到FSP_SEG_INODES_FREE(更新第一个page)
    • 将该inode entry的SEG_ID清除为0,表示未使用
    • 如果该inode page上全部inode entry都释放了,就从FSP_SEG_INODES_FREE移除,并删除该page。

non-leaf segment的回收和leaf segment的回收基本类似,但要注意btree的根节点存储在该segment的frag arrary的第一个元组中,该Page暂时不可以释放(fseg_free_step_not_header)

btree的root page在完成上述步骤后再释放,此时才能彻底释放non-leaf segment

索引页

ibd文件中真正构建起用户数据的结构是BTREE,在你创建一个表时,已经基于显式或隐式定义的主键构建了一个btree,其叶子节点上记录了行的全部列数据(加上事务id列及回滚段指针列);如果你在表上创建了二级索引,其叶子节点存储了键值加上聚集索引键值。本小节我们探讨下组成索引的物理存储页结构,这里默认讨论的是非压缩页,我们在下一小节介绍压缩页的内容。

每个btree使用两个Segment来管理数据页,一个管理叶子节点,一个管理非叶子节点,每个segment在inode page中存在一个记录项,在btree的root page中记录了两个segment信息。

当我们需要打开一张表时,需要从ibdata的数据词典表中load元数据信息,其中SYS_INDEXES系统表中记录了表,索引,及索引根页对应的page no(DICT_FLD__SYS_INDEXES__PAGE_NO),进而找到btree根page,就可以对整个用户数据btree进行操作。

索引最基本的页类型为FIL_PAGE_INDEX。可以划分为下面几个部分。

Page Header

首先不管任何类型的数据页都有38个字节来描述头信息(FIL_PAGE_DATA, or PAGE_HEADER),包含如下信息:

Macro bytes Desc
FIL_PAGE_SPACE_OR_CHKSUM 4 在MySQL4.0之前存储space id,之后的版本用于存储checksum
FIL_PAGE_OFFSET 4 当前页的page no
FIL_PAGE_PREV 4 通常用于维护btree同一level的双向链表,指向链表的前一个page,没有的话则值为FIL_NULL
FIL_PAGE_NEXT 4 和FIL_PAGE_PREV类似,记录链表的下一个Page的Page No
FIL_PAGE_LSN 8 最近一次修改该page的LSN
FIL_PAGE_TYPE 2 Page类型
FIL_PAGE_FILE_FLUSH_LSN 8 只用于系统表空间的第一个Page,记录在正常shutdown时安全checkpoint到的点,对于用户表空间,这个字段通常是空闲的,但在5.7里,FIL_PAGE_COMPRESSED类型的数据页则另有用途。下一小节单独介绍
FIL_PAGE_SPACE_ID 4 存储page所在的space id

Index Header

紧随FIL_PAGE_DATA之后的是索引信息,这部分信息是索引页独有的。

Macro bytes Desc
PAGE_N_DIR_SLOTS 2 Page directory中的slot个数 (见下文关于Page directory的描述)
PAGE_HEAP_TOP 2 指向当前Page内已使用的空间的末尾便宜位置,即free space的开始位置
PAGE_N_HEAP 2 Page内所有记录个数,包含用户记录,系统记录以及标记删除的记录,同时当第一个bit设置为1时,表示这个page内是以Compact格式存储的
PAGE_FREE 2 指向标记删除的记录链表的第一个记录
PAGE_GARBAGE 2 被删除的记录链表上占用的总的字节数,属于可回收的垃圾碎片空间
PAGE_LAST_INSERT 2 指向最近一次插入的记录偏移量,主要用于优化顺序插入操作
PAGE_DIRECTION 2 用于指示当前记录的插入顺序以及是否正在进行顺序插入,每次插入时,PAGE_LAST_INSERT会和当前记录进行比较,以确认插入方向,据此进行插入优化
PAGE_N_DIRECTION 2 当前以相同方向的顺序插入记录个数
PAGE_N_RECS 2 Page上有效的未被标记删除的用户记录个数
PAGE_MAX_TRX_ID 8 最近一次修改该page记录的事务ID,主要用于辅助判断二级索引记录的可见性。
PAGE_LEVEL 2 该Page所在的btree level,根节点的level最大,叶子节点的level为0
PAGE_INDEX_ID 8 该Page归属的索引ID

Segment Info

随后20个字节描述段信息,仅在Btree的root Page中被设置,其他Page都是未使用的。

Macro bytes Desc
PAGE_BTR_SEG_LEAF 10(FSEG_HEADER_SIZE) leaf segment在inode page中的位置
PAGE_BTR_SEG_TOP 10(FSEG_HEADER_SIZE) non-leaf segment在inode page中的位置

10个字节的inode信息包括:

Macro bytes Desc
FSEG_HDR_SPACE 4 描述该segment的inode page所在的space id (目前的实现来看,感觉有点多余...)
FSEG_HDR_PAGE_NO 4 描述该segment的inode page的page no
FSEG_HDR_OFFSET 2 inode page内的页内偏移量

通过上述信息,我们可以找到对应segment在inode page中的描述项,进而可以操作整个segment。

系统记录

之后是两个系统记录,分别用于描述该page上的极小值和极大值,这里存在两种存储方式,分别对应旧的InnoDB文件系统,及新的文件系统(compact page)

Macro bytes Desc
REC_N_OLD_EXTRA_BYTES + 1 7 固定值,见infimum_supremum_redundant的注释
PAGE_OLD_INFIMUM 8 "infimum0"
REC_N_OLD_EXTRA_BYTES + 1 7 固定值,见infimum_supremum_redundant的注释
PAGE_OLD_SUPREMUM 9 "supremum0"

Compact的系统记录存储方式为:

Macro bytes Desc
REC_N_NEW_EXTRA_BYTES 5 固定值,见infimum_supremum_compact的注释
PAGE_NEW_INFIMUM 8 "infimum0"
REC_N_NEW_EXTRA_BYTES 5 固定值,见infimum_supremum_compact的注释
PAGE_NEW_SUPREMUM 8 "supremum",这里不带字符0

两种格式的主要差异在于不同行存储模式下,单个记录的描述信息不同。在实际创建page时,系统记录的值已经初始化好了,对于老的格式(REDUNDANT),对应代码里的infimum_supremum_redundant,对于新的格式(compact),对应infimum_supremum_compact。infimum记录的固定heap no为0,supremum记录的固定Heap no 为1。page上最小的用户记录前节点总是指向infimum,page上最大的记录后节点总是指向supremum记录。

具体参考索引页创建函数:page_create_low

用户记录

在系统记录之后就是真正的用户记录了,heap no 从2(PAGE_HEAP_NO_USER_LOW)开始算起。注意Heap no仅代表物理存储顺序,不代表键值顺序。

根据不同的类型,用户记录可以是非叶子节点的Node指针信息,也可以是只包含有效数据的叶子节点记录。而不同的行格式存储的行记录也不同,例如在早期版本中使用的redundant格式会被现在的compact格式使用更多的字节数来描述记录,例如描述记录的一些列信息,在使用compact格式时,可以改为直接从数据词典获取。因为redundant属于渐渐被抛弃的格式,本文的讨论中我们默认使用Compact格式。在文件rem/rem0rec.cc的头部注释描述了记录的物理结构。

每个记录都存在rec header,描述如下(参阅文件include/rem0rec.ic)

bytes Desc
变长列长度数组 如果列的最大长度为255字节,使用1byte;否则,0xxxxxxx (one byte, length=0..127), or 1exxxxxxxxxxxxxx (two bytes, length=128..16383, extern storage flag)
SQL-NULL flag 标示值为NULL的列的bitmap,每个位标示一个列,bitmap的长度取决于索引上可为NULL的列的个数(dict_index_t::n_nullable),这两个数组的解析可以参阅函数rec_init_offsets
下面5个字节(REC_N_NEW_EXTRA_BYTES)描述记录的额外信息 ....
REC_NEW_INFO_BITS (4 bits) 目前只使用了两个bit,一个用于表示该记录是否被标记删除(REC_INFO_DELETED_FLAG),另一个bit(REC_INFO_MIN_REC_FLAG)如果被设置,表示这个记录是当前level最左边的page的第一个用户记录
REC_NEW_N_OWNED (4 bits) 当该值为非0时,表示当前记录占用page directory里一个slot,并和前一个slot之间存在这么多个记录
REC_NEW_HEAP_NO (13 bits) 该记录的heap no
REC_NEW_STATUS (3 bits) 记录的类型,包括四种:REC_STATUS_ORDINARY(叶子节点记录), REC_STATUS_NODE_PTR(非叶子节点记录),REC_STATUS_INFIMUM(infimum系统记录)以及REC_STATUS_SUPREMUM(supremum系统记录)
REC_NEXT (2bytes) 指向按照键值排序的page内下一条记录数据起点,这里存储的是和当前记录的相对位置偏移量(函数rec_set_next_offs_new

在记录头信息之后的数据视具体情况有所不同:

  • 对于聚集索引记录,数据包含了事务id,回滚段指针;
  • 对于二级索引记录,数据包含了二级索引键值以及聚集索引键值。如果二级索引键和聚集索引有重合,则只保留一份重合的,例如pk (col1, col2),sec key(col2, col3),在二级索引记录中就只包含(col2, col3, col1);
  • 对于非叶子节点页的记录,聚集索引上包含了其子节点的最小记录键值及对应的page no;二级索引上有所不同,除了二级索引键值外,还包含了聚集索引键值,再加上page no三部分构成。

Free space

这里指的是一块完整的未被使用的空间,范围在页内最后一个用户记录和Page directory之间。通常如果空间足够时,直接从这里分配记录空间。当判定空闲空间不足时,会做一次Page内的重整理,以对碎片空间进行合并。

Page directory

为了加快页内的数据查找,会按照记录的顺序,每隔4~8个数量(PAGE_DIR_SLOT_MIN_N_OWNED ~ PAGE_DIR_SLOT_MAX_N_OWNED)的用户记录,就分配一个slot (每个slot占用2个字节,PAGE_DIR_SLOT_SIZE),存储记录的页内偏移量,可以理解为在页内构建的一个很小的索引(sparse index)来辅助二分查找。

Page Directory的slot分配是从Page末尾(倒数第八个字节开始)开始逆序分配的。在查询记录时。先根据page directory 确定记录所在的范围,然后在据此进行线性查询。

增加slot的函数参阅 page_dir_add_slot

页内记录二分查找的函数参阅 page_cur_search_with_match_bytes

FIL Trailer

在每个文件页的末尾保留了8个字节(FIL_PAGE_DATA_END or FIL_PAGE_END_LSN_OLD_CHKSUM),其中4个字节用于存储page checksum,这个值需要和page头部记录的checksum相匹配,否则认为page损坏(buf_page_is_corrupted)

压缩索引页

InnoDB当前存在两种形式的压缩页,一种是Transparent Page Compression,还有一种是传统的压缩方式,下文分别进行阐述。

Transparent Page Compression

这是MySQL5.7新加的一种数据压缩方式,其原理是利用内核Punch hole特性,对于一个16kb的数据页,在写文件之前,除了Page头之外,其他部分进行压缩,压缩后留白的地方使用punch hole进行 “打洞”,在磁盘上表现为不占用空间 (但会产生大量的磁盘碎片)。 这种方式相比传统的压缩方式具有更好的压缩比,实现逻辑也更加简单。

对于这种压缩方式引入了新的类型FIL_PAGE_COMPRESSED,在存储格式上略有不同,主要表现在从FIL_PAGE_FILE_FLUSH_LSN开始的8个字节被用作记录压缩信息:

Macro bytes Desc
FIL_PAGE_VERSION 1 版本,目前为1
FIL_PAGE_ALGORITHM_V1 1 使用的压缩算法
FIL_PAGE_ORIGINAL_TYPE_V1 2 压缩前的Page类型,解压后需要恢复回去
FIL_PAGE_ORIGINAL_SIZE_V1 2 未压缩时去除FIL_PAGE_DATA后的数据长度
FIL_PAGE_COMPRESS_SIZE_V1 2 压缩后的长度

打洞后的page其实际存储空间需要是磁盘的block size的整数倍。

这里我们不展开阐述,具体参阅我之前写的这篇文章:MySQL · 社区动态 · InnoDB Page Compression

传统压缩存储格式

当你创建或修改表,指定row_format=compressed key_block_size=1|2|4|8 时,创建的ibd文件将以对应的block size进行划分。例如key_block_size设置为4时,对应block size为4kb。

压缩页的格式可以描述如下表所示:

Macro Desc
FIL_PAGE_HEADER 页面头数据,不做压缩
Index Field Information 索引的列信息,参阅函数page_zip_fields_encodepage_zip_fields_decode,在崩溃恢复时可以据此恢复出索引信息
Compressed Data 压缩数据,按照heap no排序进入压缩流,压缩数据不包含系统列(trx_id, roll_ptr)或外部存储页指针
Modification Log(mlog) 压缩页修改日志
Free Space 空闲空间
External_Ptr (optional) 存在外部存储页的列记录指针数组,只存在聚集索引叶子节点,每个数组元素占20个字节(BTR_EXTERN_FIELD_REF_SIZE),参阅函数page_zip_compress_clust_ext
Trx_id, Roll_Ptr(optional) 只存在于聚集索引叶子节点,数组元素和其heap no一一对应
Node_Ptr 只存在于索引非叶子节点,存储节点指针数组,每个元素占用4字节(REC_NODE_PTR_SIZE)
Dense Page Directory 分两部分,第一部分是有效记录,记录其在解压页中的偏移位置,n_owned和delete标记信息,按照键值顺序;第二部分是空闲记录;每个slot占两个字节。

在内存中通常存在压缩页和解压页两份数据。当对数据进行修改时,通常先修改解压页,再将DML操作以一种特殊日志的格式记入压缩页的mlog中。以减少被修改过程中重压缩的次数。主要包含这几种操作:

  • Insert: 向mlog中写入完整记录
  • Update:

    • Delete-insert update,将旧记录的dense slot标记为删除,再写入完整新记录
    • In-place update,直接写入新更新的记录
  • Delete: 标记对应的dense slot为删除

页压缩参阅函数 page_zip_compress
页解压参阅函数 page_zip_decompress

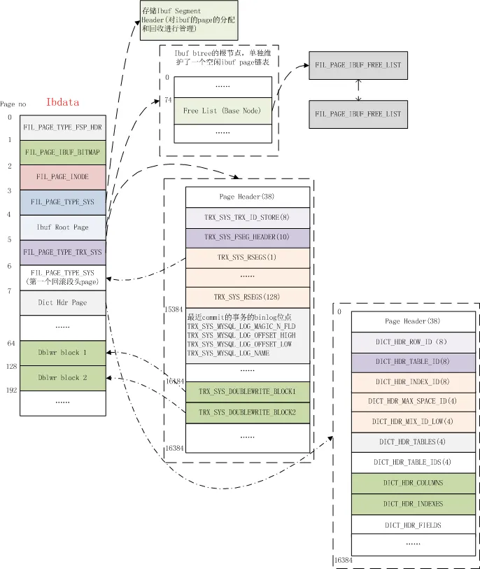
系统数据页

这里我们将所有非独立的数据页统称为系统数据页,主要存储在ibdata中,如下图所示:

3

ibdata的三个page和普通的用户表空间一样,都是用于维护和管理文件页。其他Page我们下面一一进行介绍。

FSP_IBUF_HEADER_PAGE_NO

Ibdata的第4个page是Change Buffer的header page,类型为FIL_PAGE_TYPE_SYS,主要用于对ibuf btree的Page管理。

FSP_IBUF_TREE_ROOT_PAGE_NO

用于存储change buffer的根page,change buffer目前存储于Ibdata中,其本质上也是一颗btree,root页为固定page,也就是Ibdata的第5个page。

IBUF HEADER Page 和Root Page联合起来对ibuf的数据页进行管理。

首先Ibuf btree自己维护了一个空闲Page链表,链表头记录在根节点中,偏移量在PAGE_BTR_IBUF_FREE_LIST处,实际上利用的是普通索引根节点的PAGE_BTR_SEG_LEAF字段。Free List上的Page类型标示为FIL_PAGE_IBUF_FREE_LIST

每个Ibuf page重用了PAGE_BTR_SEG_LEAF字段,以维护IBUF FREE LIST的前后文件页节点(PAGE_BTR_IBUF_FREE_LIST_NODE)

由于root page中的segment字段已经被重用,因此额外的开辟了一个Page,也就是Ibdata的第4个page来进行段管理。在其中记录了ibuf btree的segment header,指向属于ibuf btree的inode entry。

关于ibuf btree的构建参阅函数 btr_create

FSP_TRX_SYS_PAGE_NO/FSP_FIRST_RSEG_PAGE_NO

ibdata的第6个page,记录了InnoDB重要的事务系统信息,主要包括:

Macro bytes Desc
TRX_SYS 38 每个数据页都会保留的文件头字段
TRX_SYS_TRX_ID_STORE 8 持久化的最大事务ID,这个值不是实时写入的,而是256次递增写一次
TRX_SYS_FSEG_HEADER 10 指向用来管理事务系统的segment所在的位置
TRX_SYS_RSEGS 128 * 8 用于存储128个回滚段位置,包括space id及page no。每个回滚段包含一个文件segment(trx_rseg_header_create
…… 以下是Page内UNIV_PAGE_SIZE - 1000的偏移位置
TRX_SYS_MYSQL_LOG_MAGIC_N_FLD 4 Magic Num ,值为873422344
TRX_SYS_MYSQL_LOG_OFFSET_HIGH 4 事务提交时会将其binlog位点更新到该page中,这里记录了在binlog文件中偏移量的高位的4字节
TRX_SYS_MYSQL_LOG_OFFSET_LOW 4 同上,记录偏移量的低4位字节
TRX_SYS_MYSQL_LOG_NAME 4 记录所在的binlog文件名
…… 以下是Page内UNIV_PAGE_SIZE - 200 的偏移位置
TRX_SYS_DOUBLEWRITE_FSEG 10 包含double write buffer的fseg header
TRX_SYS_DOUBLEWRITE_MAGIC 4 Magic Num
TRX_SYS_DOUBLEWRITE_BLOCK1 4 double write buffer的第一个block(占用一个Extent)在ibdata中的开始位置,连续64个page
TRX_SYS_DOUBLEWRITE_BLOCK2 4 第二个dblwr block的起始位置
TRX_SYS_DOUBLEWRITE_REPEAT 12 重复记录上述三个字段,即MAGIC NUM, block1, block2,防止发生部分写时可以恢复
TRX_SYS_DOUBLEWRITE_SPACE_ID_STORED 4 用于兼容老版本,当该字段的值不为TRX_SYS_DOUBLEWRITE_SPACE_ID_STORED_N时,需要重置dblwr中的数据

在5.7版本中,回滚段既可以在ibdata中,也可以在独立undo表空间,或者ibtmp临时表空间中,一个可能的分布如下图所示(摘自我之前的这篇文章)。

4

由于是在系统刚启动时初始化事务系统,因此第0号回滚段头页总是在ibdata的第7个page中。

事务系统创建参阅函数 trx_sysf_create

InnoDB最多可以创建128个回滚段,每个回滚段需要单独的Page来维护其拥有的undo slot,Page类型为FIL_PAGE_TYPE_SYS。描述如下:

Macro bytes Desc
TRX_RSEG 38 保留的Page头
TRX_RSEG_MAX_SIZE 4 回滚段允许使用的最大Page数,当前值为ULINT_MAX
TRX_RSEG_HISTORY_SIZE 4 在history list上的undo page数,这些page需要由purge线程来进行清理和回收
TRX_RSEG_HISTORY FLST_BASE_NODE_SIZE(16) history list的base node
TRX_RSEG_FSEG_HEADER (FSEG_HEADER_SIZE)10 指向当前管理当前回滚段的inode entry
TRX_RSEG_UNDO_SLOTS 1024 * 4 undo slot数组,共1024个slot,值为FIL_NULL表示未被占用,否则记录占用该slot的第一个undo page

回滚段头页的创建参阅函数 trx_rseg_header_create

实际存储undo记录的Page类型为FIL_PAGE_UNDO_LOG,undo header结构如下

Macro bytes Desc
TRX_UNDO_PAGE_HDR 38 Page 头
TRX_UNDO_PAGE_TYPE 2 记录Undo类型,是TRX_UNDO_INSERT还是TRX_UNDO_UPDATE
TRX_UNDO_PAGE_START 2 事务所写入的最近的一个undo log在page中的偏移位置
TRX_UNDO_PAGE_FREE 2 指向当前undo page中的可用的空闲空间起始偏移量
TRX_UNDO_PAGE_NODE 12 链表节点,提交后的事务,其拥有的undo页会加到history list上

undo页内结构及其与回滚段头页的关系参阅下图:

5

关于具体的Undo log如何存储,本文不展开描述,可阅读我之前的这篇文章:MySQL · 引擎特性 · InnoDB undo log 漫游

FSP_DICT_HDR_PAGE_NO

ibdata的第8个page,用来存储数据词典表的信息 (只有拿到数据词典表,才能根据其中存储的表信息,进一步找到其对应的表空间,以及表的聚集索引所在的page no)

Dict_Hdr Page的结构如下表所示:

Macro bytes Desc
DICT_HDR 38 Page头
DICT_HDR_ROW_ID 8 最近被赋值的row id,递增,用于给未定义主键的表,作为其隐藏的主键键值来构建btree
DICT_HDR_TABLE_ID 8 当前系统分配的最大事务ID,每创建一个新表,都赋予一个唯一的table id,然后递增
DICT_HDR_INDEX_ID 8 用于分配索引ID
DICT_HDR_MAX_SPACE_ID 4 用于分配space id
DICT_HDR_MIX_ID_LOW 4
DICT_HDR_TABLES 4 SYS_TABLES系统表的聚集索引root page
DICT_HDR_TABLE_IDS 4 SYS_TABLE_IDS索引的root page
DICT_HDR_COLUMNS 4 SYS_COLUMNS系统表的聚集索引root page
DICT_HDR_INDEXES 4 SYS_INDEXES系统表的聚集索引root page
DICT_HDR_FIELDS 4 SYS_FIELDS系统表的聚集索引root page

dict_hdr页的创建参阅函数 dict_hdr_create

double write buffer

InnoDB使用double write buffer来防止数据页的部分写问题,在写一个数据页之前,总是先写double write buffer,再写数据文件。当崩溃恢复时,如果数据文件中page损坏,会尝试从dblwr中恢复。

double write buffer存储在ibdata中,你可以从事务系统页(ibdata的第6个page)获取dblwr所在的位置。总共128个page,划分为两个block。由于dblwr在安装实例时已经初始化好了,这两个block在Ibdata中具有固定的位置,Page64 ~127 划属第一个block,Page 128 ~191划属第二个block。

在这128个page中,前120个page用于batch flush时的脏页回写,另外8个page用于SINGLE PAGE FLUSH时的脏页回写。

外部存储页

对于大字段,在满足一定条件时InnoDB使用外部页进行存储。外部存储页有三种类型:

  1. FIL_PAGE_TYPE_BLOB:表示非压缩的外部存储页,结构如下图所示:

6

  1. FIL_PAGE_TYPE_ZBLOB:压缩的外部存储页,如果存在多个blob page,则表示第一个
    FIL_PAGE_TYPE_ZBLOB2:如果存在多个压缩的blob page,则表示blob链随后的page;

结构如下图所示:

7

而在记录内只存储了20个字节的指针以指向外部存储页,指针描述如下:

Macro bytes Desc
BTR_EXTERN_SPACE_ID 4 外部存储页所在的space id
BTR_EXTERN_PAGE_NO 4 第一个外部页的Page no
BTR_EXTERN_OFFSET 4 对于压缩页,为12,该偏移量存储了指向下一个外部页的的page no;对于非压缩页,值为38,指向blob header,如上图所示

外部页的写入参阅函数 btr_store_big_rec_extern_fields

MySQL5.7新数据页:加密页及R-TREE页

MySQL 5.7版本引入了新的数据页以支持表空间加密及对空间数据类型建立R-TREE索引。本文对这种数据页不做深入讨论,仅仅简单描述下,后面我们会单独开两篇文章分别进行介绍。

数据加密页

从MySQL5.7.11开始InnoDB支持对单表进行加密,因此引入了新的Page类型来支持这一特性,主要加了三种Page类型:

  • FIL_PAGE_ENCRYPTED:加密的普通数据页
  • FIL_PAGE_COMPRESSED_AND_ENCRYPTED:数据页为压缩页(transparent page compression) 并且被加密(先压缩,再加密)
  • FIL_PAGE_ENCRYPTED_RTREE:GIS索引R-TREE的数据页并被加密

对于加密页,除了数据部分被替换成加密数据外,其他部分和大多数表都是一样的结构。

加解密的逻辑和Transparent Compression类似,在写入文件前加密(os_file_encrypt_page --> Encryption::encrypt),在读出文件时解密数据(os_file_io_complete --> Encryption::decrypt)

秘钥信息存储在ibd文件的第一个page中(fsp_header_init --> fsp_header_fill_encryption_info),当执行SQL ALTER INSTANCE ROTATE INNODB MASTER KEY时,会更新每个ibd存储的秘钥信息(fsp_header_rotate_encryption)

默认安装时,一个新的插件keyring_file被安装并且默认Active,在安装目录下,会产生一个新的文件来存储秘钥,位置在$MYSQL_INSTALL_DIR/keyring/keyring,你可以通过参数keyring_file_data来指定秘钥的存放位置和文件命名。 当你安装多实例时,需要为不同的实例指定keyring文件。

开启表加密的语法很简单,在CREATE TABLE或ALTER TABLE时指定选项ENCRYPTION=‘Y’来开启,或者ENCRYPTION=‘N’来关闭加密。

关于InnoDB表空间加密特性,参阅该commit官方文档

R-TREE索引页

在MySQL 5.7中引入了新的索引类型R-TREE来描述空间数据类型的多维数据结构,这类索引的数据页类型为FIL_PAGE_RTREE

R-TREE的相关设计参阅官方WL#6968WL#6609, WL#6745

临时表空间ibtmp

MySQL5.7引入了临时表专用的表空间,默认命名为ibtmp1,创建的非压缩临时表都存储在该表空间中。系统重启后,ibtmp1会被重新初始化到默认12MB。你可以通过设置参数innodb_temp_data_file_path来修改ibtmp1的默认初始大小,以及是否允许autoExtent。默认值为 ”ibtmp1:12M:autoExtent“

除了用户定义的非压缩临时表外,第1~32个临时表专用的回滚段也存放在该文件中(0号回滚段总是存放在ibdata中)(trx_sys_create_noredo_rsegs),

日志文件ib_logfile

关于日志文件的格式,网上已经有很多的讨论,在之前的系列文章中我也有专门介绍过,本小节主要介绍下MySQL5.7新的修改。

首先是checksum算法的改变,当前版本的MySQL5.7可以通过参数innodb_log_checksums来开启或关闭redo checksum,但目前唯一支持的checksum算法是CRC32。而在之前老版本中只支持效率较低的InnoDB本身的checksum算法。

第二个改变是为Redo log引入了版本信息(WL#8845),存储在ib_logfile的头部,从文件头开始,描述如下

Macro bytes Desc
LOG_HEADER_FORMAT 4 当前值为1(LOG_HEADER_FORMAT_CURRENT),在老版本中这里的值总是为0
LOG_HEADER_PAD1 4 新版本未使用
LOG_HEADER_START_LSN 8 当前iblogfile的开始LSN
LOG_HEADER_CREATOR 32 记录版本信息,和MySQL版本相关,例如在5.7.11中,这里存储的是"MySQL 5.7.11"(LOG_HEADER_CREATOR_CURRENT)

每次切换到下一个iblogfile时,都会更新该文件头信息(log_group_file_header_flush)

新的版本支持兼容老版本(recv_find_max_checkpoint_0),但升级到新版本后,就无法在异常状态下in-place降级到旧版本了(除非做一次clean的shutdown,并清理掉iblogfile)。

具体实现参阅该commit

IO子系统

本小节我们介绍下磁盘文件与内存数据的中枢,即IO子系统。InnoDB对page的磁盘操作分为读操作和写操作。

对于读操作,在将数据读入磁盘前,总是为其先预先分配好一个block,然后再去磁盘读取一个新的page,在使用这个page之前,还需要检查是否有change buffer项,并根据change buffer进行数据变更。读操作分为两种场景:普通的读page及预读操作,前者为同步读,后者为异步读

数据写操作也分为两种,一种是batch write,一种是single page write。写page默认受double write buffer保护,因此对double write buffer的写磁盘为同步写,而对数据文件的写入为异步写。

同步读写操作通常由用户线程来完成,而异步读写操作则需要后台线程的协同。

举个简单的例子,假设我们向磁盘批量写数据,首先先写到double write buffer,当dblwr满了之后,一次性将dblwr中的数据同步刷到Ibdata,在确保sync到dblwr后,再将这些page分别异步写到各自的文件中。注意这时候dblwr依旧未被清空,新的写Page请求会进入等待。当异步写page完成后,io helper线程会调用buf_flush_write_complete,将写入的Page从flush list上移除。当dblwr中的page完全写完后,在函数buf_dblwr_update里将dblwr清空。这时候才允许新的写请求进dblwr。

同样的,对于异步写操作,也需要IO Helper线程来检查page是否完好、merge change buffer等一系列操作。

除了数据页的写入,还包括日志异步写入线程、及ibuf后台线程。

IO后台线程

InnoDB的IO后台线程主要包括如下几类:

  • IO READ 线程: 后台读线程,线程数目通过参数innodb_read_io_threads配置,主要处理INNODB 数据文件异步读请求,任务队列为AIO::s_reads,任务队列包含slot数为线程数 * 256(linux 平台),也就是说,每个read线程最多可以pend 256个任务;
  • IO WRITE 线程: 后台写线程数,线程数目通过参数innodb_write_io_threads配置。主要处理INNODB 数据文件异步写请求,任务队列为AIO::s_writes,任务队列包含slot数为线程数 * 256(linux 平台),也就是说,每个read线程最多可以pend 256个任务;
  • LOG 线程:写日志线程。只有在写checkpoint信息时才会发出一次异步写请求。任务队列为AIO::s_log,共1个segment,包含256个slot;
  • IBUF 线程:负责读入change buffer页的后台线程,任务队列为AIO::s_ibuf,共1个segment,包含256个slot

所有的同步写操作都是由用户线程或其他后台线程执行。上述IO线程只负责异步操作。

发起IO请求

入口函数:os_aio_func

首先对于同步读写请求(OS_AIO_SYNC),发起请求的线程直接调用os_file_read_func 或者os_file_write_func 去读写文件 ,然后返回。

对于异步请求,用户线程从对应操作类型的任务队列(AIO::select_slot_array)中选取一个slot,将需要读写的信息存储于其中(AIO::reserve_slot):

  • 首先在任务队列数组中选择一个segment;这里根据偏移量来算segment,因此可以尽可能的将相邻的读写请求放到一起,这有利于在IO层的合并操作
local_seg = (offset >> (UNIV_PAGE_SIZE_SHIFT + 6)) % m_n_segments;
  • 从该segment范围内选择一个空闲的slot,如果没有则等待;
  • 将对应的文件读写请求信息赋值到slot中,例如写入的目标文件,偏移量,数据等;
  • 如果这是一次IO写入操作,且使用native aio时,如果表开启了transparent compression,则对要写入的数据页先进行压缩并punch hole;如果设置了表空间加密,再对数据页进行加密;

对于Native AIO (使用linux自带的LIBAIO库),调用函数AIO::linux_dispatch,将IO请求分发给kernel层。

如果没有开启Native AIO,且没有设置wakeup later 标记,则会去唤醒io线程(AIO::wake_simulated_handler_thread),这是早期libaio还不成熟时,InnoDB在内部模拟aio实现的逻辑。

Tips:编译Native AIO需要安装libaio-dev包,并打开选项srv_use_native_aio

处理异步AIO请求

IO线程入口函数为io_handler_thread --> fil_aio_wait

首先调用os_aio_handler来获取请求:

  • 对于Native AIO,调用函数os_aio_linux_handle 获取读写请求。 IO线程会反复以500ms(OS_AIO_REAP_TIMEOUT)的超时时间通过io_getevents确认是否有任务已经完成了(LinuxAIOHandler::collect()),如果有读写任务完成,找到已完成任务的slot后,释放对应的槽位。
  • 对于simulated aio,调用函数os_aio_simulated_handler 处理读写请求,这里相比NATIVE AIO要复杂很多

    • 如果这是异步读队列,并且os_aio_recommend_sleep_for_read_threads被设置,则暂时不处理,而是等待一会,让其他线程有机会将更过的IO请求发送过来。目前linear readhaed 会使用到该功能。这样可以得到更好的IO合并效果。(SimulatedAIOHandler::check_pending)
    • 已经完成的slot需要及时被处理(SimulatedAIOHandler::check_completed,可能由上次的io合并操作完成)
    • 如果有超过2秒未被调度的请求(SimulatedAIOHandler::select_oldest),则优先选择最老的slot,防止饿死,否则,找一个文件读写偏移量最小的位置的slot(SimulatedAIOHandler::select())
    • 没有任何请求时进入等待状态
    • 当找到一个未完成的slot时,会尝试merge相邻的IO请求(SimulatedAIOHandler::merge()),并将对应的slot加入到SimulatedAIOHandler::m_slots数组中,最多不超过64个slot
    • 然而在5.7版本里,合并操作已经被禁止了,全部改成了一个个slot进行读写,升级到5.7的用户一定要注意这个改变,或者改为使用更好的Native AIO方式
    • 完成io后,释放slot; 并选择第一个处理完的slot作为随后优先完成的请求。

从上一步获得完成IO的slot后,调用函数fil_node_complete_io, 递减node->n_pending。 对于文件写操作,需要加入到fil_system->unflushed_spaces链表上,表示这个文件修改过了,后续需要被sync到磁盘。

如果设置为O_DIRECT_NO_FSYNC的文件IO模式,则数据文件无需加入到fil_system_t::unflushed_spaces链表上。通常我们即时使用O_DIRECT的方式操作文件,也需要做一次sync,来保证文件元数据的持久化,但在某些文件系统下则没有这个必要,通常只要文件的大小这些关键元数据没发生变化,可以省略一次fsync。

最后在IO完成后,调用buf_page_io_complete,做page corruption检查、change buffer merge等操作;对于写操作,需要从flush list上移除block并更新double write buffer;对于LRU FLUSH产生的写操作,还会将其对应的block释放到free list上;

对于日志文件操作,调用log_io_complete执行一次fil_flush,并更新内存内的checkpoint信息(log_complete_checkpoint

IO 并发控制

由于文件底层使用pwrite/pread来进行文件I/O,因此用户线程对文件普通的并发I/O操作无需加锁。但在windows平台下,则需要加锁进行读写。

对相同文件的IO操作通过大量的counter/flag来进行并发控制。

当文件处于扩展阶段时(fil_space_extend),将fil_node_t::being_extended设置为true,避免产生并发Extent,或其他关闭文件或者rename操作等

当正在删除一个表时,会检查是否有pending的操作(fil_check_pending_operations)

  • 将fil_space_t::stop_new_ops设置为true;
  • 检查是否有Pending的change buffer merge (fil_space_t::n_pending_ops);有则等待
  • 检查是否有pending的IO(fil_node_t::n_pending) 或者pending的文件flush操作(fil_node_t::n_pending_flushes);有则等待

当truncate一张表时,和drop table类似,也会调用函数fil_check_pending_operations,检查表上是否有pending的操作,并将fil_space_t::is_being_truncated设置为true

当rename一张表时(fil_rename_tablespace),将文件的stop_ios标记设置为true,阻止其他线程所有的I/O操作

当进行文件读写操作时,如果是异步读操作,发现stop_new_ops或者被设置了但is_being_truncated未被设置,会返回报错;但依然允许同步读或异步写操作(fil_io)

当进行文件flush操作时,如果发现fil_space_t::stop_new_ops或者fil_space_t::is_being_truncated被设置了,则忽略该文件的flush操作 (fil_flush_file_spaces

文件预读

文件预读是一项在SSD普及前普通磁盘上比较常见的技术,通过预读的方式进行连续IO而非带价高昂的随机IO。InnoDB有两种预读方式:随机预读及线性预读; Facebook另外还实现了一种逻辑预读的方式

随机预读

入口函数:buf_read_ahead_random

以64个Page为单位(这也是一个Extent的大小),当前读入的page no所在的64个pagno 区域[ (page_no/64)64, (page_no/64) 64 + 64],如果最近被访问的Page数超过BUF_READ_AHEAD_RANDOM_THRESHOLD(通常值为13),则将其他Page也读进内存。这里采取异步读。

随机预读受参数innodb_random_read_ahead控制

线性预读

入口函数:buf_read_ahead_linear

所谓线性预读,就是在读入一个新的page时,和随机预读类似的64个连续page范围内,默认从低到高Page no,如果最近连续被访问的page数超过innodb_read_ahead_threshold,则将该Extent之后的其他page也读取进来。

逻辑预读

由于表可能存在碎片空间,因此很可能对于诸如全表扫描这样的场景,连续读取的page并不是物理连续的,线性预读不能解决这样的问题,另外一次读取一个Extent对于需要全表扫描的负载并不足够。因此facebook引入了逻辑预读。

其大致思路为,扫描聚集索引,搜集叶子节点号,然后根据叶子节点的page no (可以从非叶子节点获取)顺序异步读入一定量的page。

由于Innodb aio一次只支持提交一个page读请求,虽然Kernel层本身会做读请求合并,但那显然效率不够高。他们对此做了修改,使INNODB可以支持一次提交(io_submit)多个aio请求。

入口函数:row_search_for_mysql --> row_read_ahead_logical

具体参阅这篇博文

或者webscalesql上的几个commit:

git show 2d61329446a08f85c89a4119317ae85baacf2bbb   // 合并多个AIO请求,对所有的预读逻辑(上述三种)采用这种方式
git show 9f52bfd2222403f841fe5fcbedd1333f78a70a4b     //  逻辑预读的主要代码逻辑
git show 64b68e07430b50f6bff5ed67374b336623db24b6   // 防止事务在多个表上读取操作时预读带来的影响

日志填充写入

由于现代磁盘通常的block size都是大于512字节的,例如一般是4096字节,为了避免 “read-on-write” 问题,在5.7版本里添加了一个参数innodb_log_write_ahead_size,你可以通过配置该参数,在写入redo log时,将写入区域配置到block size对齐的字节数。

在代码里的实现,就是在写入redo log 文件之前,为尾部字节填充0,(参考函数log_write_up_to)

Tips:所谓READ-ON-WRITE问题,就是当修改的字节不足一个block时,需要将整个block读进内存,修改对应的位置,然后再写进去;如果我们以block为单位来写入的话,直接完整覆盖写入即可。

buffer pool内存管理

InnoDB buffer pool从5.6到5.7版本发生了很大的变化。首先是分配方式上不同,其次实现了更好的刷脏效率。对buffer pool上的各个链表的管理也更加高效。

buffer pool初始化

在5.7之前的版本中,一个buffer pool instance拥有一个chunk,每个chunk的大小为buffer pool size / instance个数。

而到了5.7版本中,每个instance可能划分成多个chunk,每个chunk的大小是可定义的,默认为127MB。因此一个buffer pool instance可能包含多个chunk内存块。这么做的目的是为了实现在线调整buffer pool大小(WL#6117),buffer pool增加或减少必须以chunk为基本单位进行。

在5.7里有个问题值得关注,即buffer pool size会根据instances * chunk size向上对齐,举个简单的例子,假设你配置了64个instance, chunk size为默认128MB,就需要以8GB进行对齐,这意味着如果你配置了9GB的buffer pool,实际使用的会是16GB。所以尽量不要配置太多的buffer pool instance

buffer pool链表及管理对象

出于不同的目的,每个buffer pool instance上都维持了多个链表,可以根据space id及page no找到对应的instance(buf_pool_get)。

一些关键的结构对象及描述如下表所示:

name desc
buf_pool_t::page_hash page_hash用于存储已经或正在读入内存的page。根据快速查找。当不在page hash时,才会去尝试从文件读取
buf_pool_t::LRU LRU上维持了所有从磁盘读入的数据页,该LRU上又在链表尾部开始大约3/8处将链表划分为两部分,新读入的page被加入到这个位置;当我们设置了innodb_old_blocks_time,若两次访问page的时间超过该阀值,则将其挪动到LRU头部;这就避免了类似一次性的全表扫描操作导致buffer pool污染
buf_pool_t::free 存储了当前空闲可分配的block
buf_pool_t::flush_list 存储了被修改过的page,根据oldest_modification(即载入内存后第一次修改该page时的Redo LSN)排序
buf_pool_t::flush_rbt 在崩溃恢复阶段在flush list上建立的红黑数,用于将apply redo后的page快速的插入到flush list上,以保证其有序
buf_pool_t::unzip_LRU 压缩表上解压后的page被存储到unzip_LRU。 buf_block_t::frame存储解压后的数据,buf_block_t::page->zip.data指向原始压缩数据。
buf_pool_t::zip_free[BUF_BUDDY_SIZES_MAX] 用于管理压缩页产生的空闲碎片page。压缩页占用的内存采用buddy allocator算法进行分配。

buffer pool并发控制

除了不同的用户线程会并发操作buffer pool外,还有后台线程也会对buffer pool进行操作。InnoDB通过读写锁,buf fix计数,io fix标记来进行并发控制。

读写并发控制

通常当我们读取到一个page时,会对其加block S锁,并递增buf_page_t::buf_fix_count,直到mtr commit时才会恢复。而如果读page的目的是为了进行修改,则会加X锁

当一个page准备flush到磁盘时(buf_flush_page),如果当前Page正在被访问,其buf_fix_count不为0时,就忽略flush该page,以减少获取block上SX Lock的昂贵代价。

并发读控制

当多个线程请求相同的page时,如果page不在内存,是否可能引发对同一个page的文件IO ?答案是不会。

从函数buf_page_init_for_read我们可以看到,在准备读入一个page前,会做如下工作:

  • 分配一个空闲block
  • buf_pool_mutex_enter
  • 持有page_hash x lock
  • 检查page_hash中是否已被读入,如果是,表示另外一个线程已经完成了io,则忽略本次io请求,退出
  • 持有block->mutex,对block进行初始化,并加入到page hash中
  • 设置IO FIX为BUF_IO_READ
  • 释放hash lock
  • 将block加入到LRU上
  • 持有block s lock
  • 完成IO后,释放s lock

当另外一个线程也想请求相同page时,首先如果看到page hash中已经有对应的block了,说明page已经或正在被读入buffer pool,如果io_fix为BUF_IO_READ,说明正在进行IO,就通过加X锁的方式做一次sync(buf_wait_for_read),确保IO完成。

请求Page通常还需要加S或X锁,而IO期间也是持有block x锁的,如果成功获取了锁,说明IO肯定完成了。

Page驱逐及刷脏

当buffer pool中的free list不足时,为了获取一个空闲block,通常会触发page驱逐操作(buf_LRU_free_from_unzip_LRU_list)

首先由于压缩页在内存中可能存在两份拷贝:压缩页和解压页;InnoDB根据最近的IO情况和数据解压技术来判定实例是处于IO-BOUND还是CPU-BOUND(buf_LRU_evict_from_unzip_LRU)。如果是IO-BOUND的话,就尝试从unzip_lru上释放一个block出来(buf_LRU_free_from_unzip_LRU_list),而压缩页依旧保存在内存中。

其次再考虑从buf_pool_t::LRU链表上释放block,如果有可替换的page(buf_flush_ready_for_replace)时,则将其释放掉,并加入到free list上;对于压缩表,压缩页和解压页在这里都会被同时驱逐。

当无法从LRU上获得一个可替换的Page时,说明当前Buffer pool可能存在大量脏页,这时候会触发single page flush(buf_flush_single_page_from_LRU),即用户线程主动去刷一个脏页并替换掉。这是个慢操作,尤其是如果并发很高的时候,可能观察到系统的性能急剧下降。在RDS MySQL中,我们开启了一个后台线程, 能够自动根据当前Free List的长度来主动做flush,避免用户线程陷入其中。

除了single page flush外,在MySQL 5.7版本里还引入了多个page cleaner线程,根据一定的启发式算法,可以定期且高效的的做page flush操作。

本文对此不展开讨论,感兴趣的可以阅读我之前的月报:
MySQL · 性能优化· 5.7.6 InnoDB page flush 优化
MySQL · 性能优化· InnoDB buffer pool flush策略漫谈

相关实践学习
每个IT人都想学的“Web应用上云经典架构”实战
本实验从Web应用上云这个最基本的、最普遍的需求出发,帮助IT从业者们通过“阿里云Web应用上云解决方案”,了解一个企业级Web应用上云的常见架构,了解如何构建一个高可用、可扩展的企业级应用架构。
MySQL数据库入门学习
本课程通过最流行的开源数据库MySQL带你了解数据库的世界。   相关的阿里云产品:云数据库RDS MySQL 版 阿里云关系型数据库RDS(Relational Database Service)是一种稳定可靠、可弹性伸缩的在线数据库服务,提供容灾、备份、恢复、迁移等方面的全套解决方案,彻底解决数据库运维的烦恼。 了解产品详情: https://www.aliyun.com/product/rds/mysql 
相关文章
|
3月前
|
关系型数据库 MySQL 数据库
阿里云数据库RDS费用价格:MySQL、SQL Server、PostgreSQL和MariaDB引擎收费标准
阿里云RDS数据库支持MySQL、SQL Server、PostgreSQL、MariaDB,多种引擎优惠上线!MySQL倚天版88元/年,SQL Server 2核4G仅299元/年,PostgreSQL 227元/年起。高可用、可弹性伸缩,安全稳定。详情见官网活动页。
798 152
|
3月前
|
关系型数据库 分布式数据库 数据库
阿里云数据库收费价格:MySQL、PostgreSQL、SQL Server和MariaDB引擎费用整理
阿里云数据库提供多种类型,包括关系型与NoSQL,主流如PolarDB、RDS MySQL/PostgreSQL、Redis等。价格低至21元/月起,支持按需付费与优惠套餐,适用于各类应用场景。
|
3月前
|
存储 关系型数据库 MySQL
介绍MySQL的InnoDB引擎特性
总结而言 , Inno DB 引搞 是 MySQL 中 高 性 能 , 高 可靠 的 存 储选项 , 宽泛 应用于要求强 复杂交易处理场景 。
155 15
|
3月前
|
关系型数据库 MySQL 数据库
MySql事务以及事务的四大特性
事务是数据库操作的基本单元,具有ACID四大特性:原子性、一致性、隔离性、持久性。它确保数据的正确性与完整性。并发事务可能引发脏读、不可重复读、幻读等问题,数据库通过不同隔离级别(如读未提交、读已提交、可重复读、串行化)加以解决。MySQL默认使用可重复读级别。高隔离级别虽能更好处理并发问题,但会降低性能。
176 0
|
3月前
|
关系型数据库 MySQL 数据库
阿里云数据库RDS支持MySQL、SQL Server、PostgreSQL和MariaDB引擎
阿里云数据库RDS支持MySQL、SQL Server、PostgreSQL和MariaDB引擎,提供高性价比、稳定安全的云数据库服务,适用于多种行业与业务场景。
|
3月前
|
缓存 关系型数据库 BI
使用MYSQL Report分析数据库性能(下)
使用MYSQL Report分析数据库性能
162 3
|
3月前
|
关系型数据库 MySQL 数据库
自建数据库如何迁移至RDS MySQL实例
数据库迁移是一项复杂且耗时的工程,需考虑数据安全、完整性及业务中断影响。使用阿里云数据传输服务DTS,可快速、平滑完成迁移任务,将应用停机时间降至分钟级。您还可通过全量备份自建数据库并恢复至RDS MySQL实例,实现间接迁移上云。
|
4月前
|
存储 运维 关系型数据库
从MySQL到云数据库,数据库迁移真的有必要吗?
本文探讨了企业在业务增长背景下,是否应从 MySQL 迁移至云数据库的决策问题。分析了 MySQL 的优势与瓶颈,对比了云数据库在存储计算分离、自动化运维、多负载支持等方面的优势,并提出判断迁移必要性的五个关键问题及实施路径,帮助企业理性决策并落地迁移方案。
|
3月前
|
关系型数据库 MySQL 分布式数据库
阿里云PolarDB云原生数据库收费价格:MySQL和PostgreSQL详细介绍
阿里云PolarDB兼容MySQL、PostgreSQL及Oracle语法,支持集中式与分布式架构。标准版2核4G年费1116元起,企业版最高性能达4核16G,支持HTAP与多级高可用,广泛应用于金融、政务、互联网等领域,TCO成本降低50%。
|
3月前
|
SQL 关系型数据库 MySQL
Mysql数据恢复—Mysql数据库delete删除后数据恢复案例
本地服务器,操作系统为windows server。服务器上部署mysql单实例,innodb引擎,独立表空间。未进行数据库备份,未开启binlog。 人为误操作使用Delete命令删除数据时未添加where子句,导致全表数据被删除。删除后未对该表进行任何操作。需要恢复误删除的数据。 在本案例中的mysql数据库未进行备份,也未开启binlog日志,无法直接还原数据库。

推荐镜像

更多