1.什么是权限管理

简介: 本文介绍了权限管理中的两大核心机制:认证与授权。认证用于验证用户身份,确保登录安全;授权则根据角色分配权限,控制用户可访问的资源与操作。通过图文结合,展示了登录校验、角色叠加及菜单权限生成等典型场景,揭示了系统背后的安全控制逻辑。

当用户访问某个系统时,需要根据用户的账户、密码进行存在性校验。如果通过则提示:登录成功,同时进入到系统中;反之登录失败则提示:用户名或密码错误。这种我们叫做权限管理中的认证场景,如下:

还有一种除了登录的认证之外的场景:系统在登录的瞬间,判断用户的角色,从而得到下图左侧的不同菜单树。这种我们叫做权限管理中的授权场景,如下:

以上就是权限管理系统中最常见的两种校验场景,即:为了避免系统的使用者因为权限控制的缺失而出现操作不当、数据泄露、流程卡住等问题而出现的一套校验机制。


认证就是确认用户身份,也就是我们常说的登录。授权则是根据系统提前设置好的规则,给用户分配可以访问某一资源的权限,用户根据自己所具备的权限,去执行相应的操作。一个优秀的认证+授权系统可以为我们的应用系统提供强有力的安全保障功能。


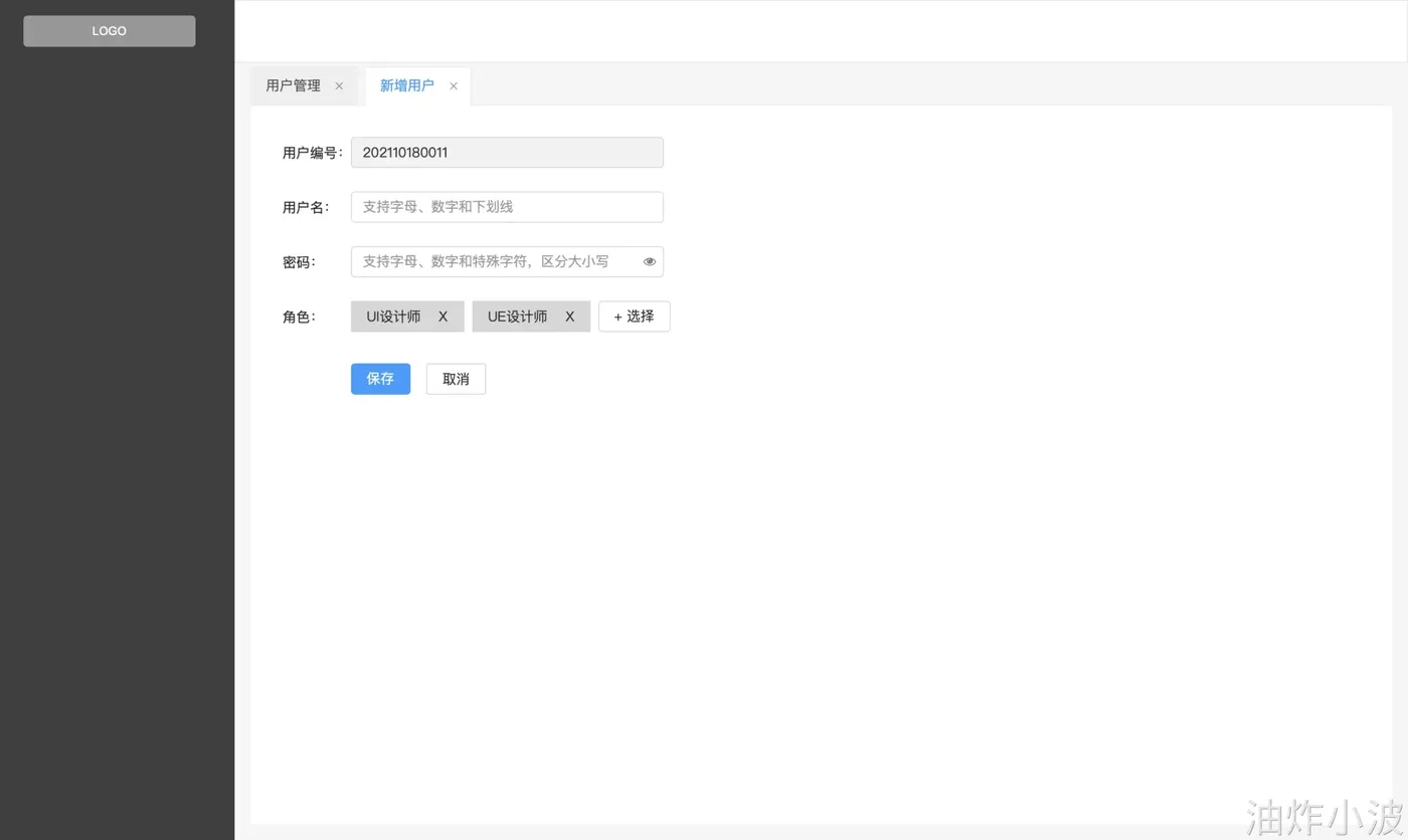
当我们看到下面的界面时,一定不陌生

而一个用户的权限信息往往是多个角色叠加

最终形成一个个可以被访问的菜单集合

这就是一些典型的权限管理基础的CURD,背后支撑我们的都是接下来要了解的:

此处为语雀内容卡片,点击链接查看:https://www.yuque.com/yzxb/index/bo5dd6l0b298l3dq

相关文章
|
12天前
|
数据采集 人工智能 安全
|
8天前
|
编解码 人工智能 自然语言处理
⚽阿里云百炼通义万相 2.6 视频生成玩法手册
通义万相Wan 2.6是全球首个支持角色扮演的AI视频生成模型,可基于参考视频形象与音色生成多角色合拍、多镜头叙事的15秒长视频,实现声画同步、智能分镜,适用于影视创作、营销展示等场景。
627 4
|
8天前
|
机器学习/深度学习 人工智能 前端开发
构建AI智能体:七十、小树成林,聚沙成塔:随机森林与大模型的协同进化
随机森林是一种基于决策树的集成学习算法,通过构建多棵决策树并结合它们的预测结果来提高准确性和稳定性。其核心思想包括两个随机性:Bootstrap采样(每棵树使用不同的训练子集)和特征随机选择(每棵树分裂时只考虑部分特征)。这种方法能有效处理大规模高维数据,避免过拟合,并评估特征重要性。随机森林的超参数如树的数量、最大深度等可通过网格搜索优化。该算法兼具强大预测能力和工程化优势,是机器学习中的常用基础模型。
346 164
|
7天前
|
机器学习/深度学习 自然语言处理 机器人
阿里云百炼大模型赋能|打造企业级电话智能体与智能呼叫中心完整方案
畅信达基于阿里云百炼大模型推出MVB2000V5智能呼叫中心方案,融合LLM与MRCP+WebSocket技术,实现语音识别率超95%、低延迟交互。通过电话智能体与座席助手协同,自动化处理80%咨询,降本增效显著,适配金融、电商、医疗等多行业场景。
356 155