1、Activity是什么
Activity是Android四大组件之一,它提供一个界面让用户点击和各种滑动操作,这就是Activity。
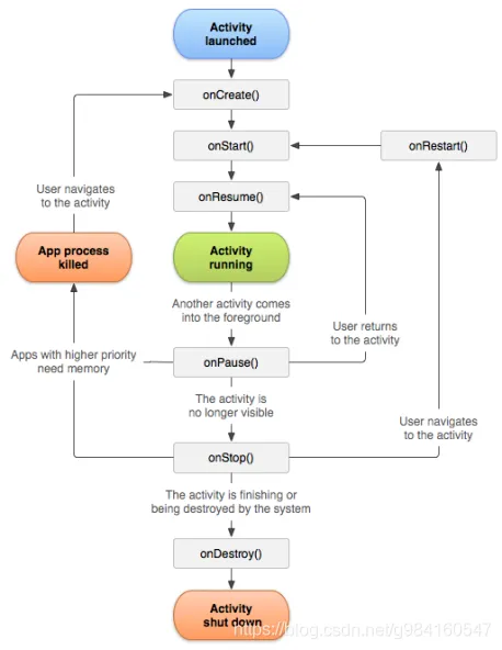
2、Activity生命周期
onCreate():你必须实现此回调,它会在系统创建你的 Activity 时触发。你的实现应该初始化Activity的基本组件。
onStart():此回调包含 Activity 进入前台与用户进行互动之前的最后准备工作。到了这一步用户可见不可交互。
onResume():此时,该Activity位于Activity堆栈的顶部,并会捕获所有用户输入。应用的大部分核心功能都是在onResume()方法中实现的。到了这一步用户可见可交互。
onPause():当Activity失去焦点并进入"已暂停"状态时,系统就会调用onPause()。当用户点按"返回"或"最近使用的应用"按钮时,就会出现此状态,这意味着你的Activity仍然部分可见。到了这一步用户可见不可交互。系统会停止动画等消耗CPU的操作。
onStop():到了这一步用户不可见。停止动画和刷新 UI 等。如果Activity重新与用户互动下一个回调将是onRestart()或Activity彻底终止下一个回调将是onDestroy()。
onRestart():当处于"已停止"状态的 Activity 即将重启时,系统就会调用此回调。onRestart()会从Activity停止时的状态恢复Activity至运行状态。
onDestroy():这是Activity最后一个方法。可以用isFinishing()来判断它,如果有dialog在运转,要在这个界面将dialog给cancel掉,不然抛异常。
3、Activity主要的四种状态
Running(运行):在屏幕前台(位于当前任务堆栈的顶部)
Paused(暂停):失去焦点但仍然对用户可见(覆盖Activity可能是透明或未完全遮挡)
Stopped(停止):完全被另一个Activity覆盖
Destroyed(销毁):退出,完全销毁
4、Activity栈(先进后出)
多个Activity运行时,Android 是通过一种 Activity 栈的方式来管理 Activity 的,一个 Activity 的实例的状态决定它在栈中的位置。处于前台的 Activity 总是在栈的顶端,当前台的 Activity 因为异常或其它原因被销毁时,处于栈第二层的 Activity 将被激活,上浮到栈顶。当新的 Activity 启动入栈时,原 Activity 会被压入到栈的第二层。一个 Activity 在栈中的位置变化反映了它在不同状态间的转换。
5、启动Activity
1.简单启动
在AndroidManifest.xml中声明
<?xml version="1.0" encoding="utf-8"?> <manifest xmlns:android="http://schemas.android.com/apk/res/android" package="com.scc.demo"> <application android:allowBackup="true" android:icon="@mipmap/ic_launcher" android:label="@string/app_name" android:roundIcon="@mipmap/ic_launcher_round" android:supportsRtl="true" android:theme="@style/Theme.Demo"> <activity android:name=".actvitiy.MainActivity"> <intent-filter> <action android:name="android.intent.action.MAIN" /> <category android:name="android.intent.category.LAUNCHER" /> </intent-filter> </activity> <activity android:name="com.scc.demo.actvitiy.RedActivity"/> <activity android:name="com.scc.demo.actvitiy.BlueActivity"/> </application> </manifest>
在MainActivity.java中启动
Intent intent = new Intent(MainActivity.this,RedActivity.class); startActivity(intent);
2.数据传递
2.1简单数据传递
MainActivity.class
Intent intent = new Intent(MainActivity.this,BlueActivity.class); intent.putExtra("scc","aiyouyou"); startActivity(intent);
BlueActivity.class
Log.e(getClass().getName(),getIntent().getStringExtra("scc"));
打印结果:aiyouyou
2.2复杂数据传递
2.2.1使用数据包Bundle
MainActivity.class
Intent intent = new Intent(MainActivity.this,BlueActivity.class); Bundle bundle = new Bundle(); bundle.putString("scc","heiha"); bundle.putString("size","18"); intent.putExtras(bundle); startActivity(intent);
BlueActivity.class
Intent intent = getIntent(); Bundle bundle = intent.getExtras(); Log.e(getClass().getName(),bundle.getString("scc")+":"+bundle.getString("size"));
打印结果:heiha:18
2.2.2使用Serializable(序列化)
创建一个实体类User implements Serializable
MainActivity.class
Intent intent = new Intent(MainActivity.this,BlueActivity.class); intent.putExtra("user",new User("帅次","男",20)); startActivity(intent);
BlueActivity.class
User user = (User)getIntent().getSerializableExtra("user"); Log.e(getClass().getName(),user.getName()+":"+user.getGender()+user.getAge());
打印结果:帅次:男20
3.启动带返回值
启动的MainActivity.java
Intent intent = new Intent(MainActivity.this,BlueActivity.class); intent.putExtra("scc","俺来咧"); startActivityForResult(intent,998); Log.e(getClass().getName(),"startActivityForResult");
@Override protected void onActivityResult(int requestCode, int resultCode, Intent data) { super.onActivityResult(requestCode, resultCode, data); Log.e(getClass().getName(),"requestCode:"+requestCode+":resultCode:"+resultCode); //启动ActivityCode值998,回传ActivitiyCode值500 if(requestCode==998&&resultCode==500){ Log.e(getClass().getName(),"Intent data:"+data.getStringExtra("scc_result")); } }@Override protected void onActivityResult(int requestCode, int resultCode, Intent data) { super.onActivityResult(requestCode, resultCode, data); Log.e(getClass().getName(),"requestCode:"+requestCode+":resultCode:"+resultCode); //启动ActivityCode值998,回传ActivitiyCode值500 if(requestCode==998&&resultCode==500){ Log.e(getClass().getName(),"Intent data:"+data.getStringExtra("scc_result")); } }
被启动的BlueActvitiy.java
Log.e(getClass().getName(),getIntent().getStringExtra("scc")); btn_back.setOnClickListener(new View.OnClickListener() { @Override public void onClick(View v) { Log.e(getClass().getName(),"onClick.setResult"); Intent intent = new Intent(); intent.putExtra("scc_result", "恕瑞玛你们的皇帝回来啦"); setResult(500, intent); finish(); } });
打印结果:
点击MainActivity启动按钮
MainActivity$1: startActivityForResult
BlueActivity: 俺来咧
点击BlueActvitiy返回按钮
lueActivity$1: onClick.setResult
requestCode:998:resultCode:500
Intent data:恕瑞玛你们的皇帝回来啦
这就算完事了。
注意:requestCode不能等于resultCode,否则回传会失效。
6、Activity的启动模式(launchMode)
standard:每次激活Activity时(startActivity),都创建Activity实例,并放入任务栈;
singleTop:如果某个Activity自己激活自己,即任务栈栈顶就是该Activity,则不需要创建,其余情况都要创建Activity实例;
singleTask:如果要激活的那个Activity在任务栈中存在该实例,则不需要创建,只需要把此Activity放入栈顶。并调用其onNewIntent();
singleInstance:应用1的任务栈中创建了MainActivity实例,如果应用2也要激活MainActivity,则不需要创建,两应用共享该Activity实例。
7、进程的优先级
1.前台进程(Foreground process)。
它表明用户正在与该进程进行交互操作优先级是最高的。Android系统依据下面的条件来将一个进程标记为前台进程:
1.1、该进程持有一个用户正在与其交互的Activity(也就是这个activity的生命周期方法走到了onResume()方法)。
1.2、该进程持有一个正在执行生命周期方法(onCreate()、onStart()、onDestroy())的Service。
1.3、该进程持有一个正在执行onReceive()方法的BroadcastReceiver。
2.可见进程(Visible process)。
它表明虽然该进程没有持有任何前台组件,但是它还是能够影响到用户看得到的界面。android系统依据下面的条件将一个进程标记为可见进程:
2.1、该进程持有一个非前台Activity,但这个Activity依然能被用户看到(也就是这个Activity调用了onPause()方法)。例如,当一个activity启动了一个对话框,这个activity就被对话框挡在后面。
1.2、该进程持有一个正在执行方法Service.startForeground()的Service。
3.服务进程(Service process)。
除了符合前台进程和可见进程条件的Service,其它的Service都会被归类为服务进程。
4.后台进程(Background process)。
持有不可见Activity(调用了onStop()方法)的进程即为后台进程。通常情况下都会有很多后台进程,当内存不足的时候,在所有的后台进程里面,会按照LRU(最近使用)规则,优先回收最长时间没有使用过的进程。
5.空进程(Empty process)。
不持有任何活动组件的进程。保持这种进程只有一个目的,就是为了缓存,以便下一次启动该进程中的组件时能够更快响应。当资源紧张的时候,系统会平衡进程缓存和底层的内核缓存情况进行回收。
5.1.这些进程通常包含用户当前不可见的一个或多个Activity实例(onStop()方法已被调用并返回)。










