2020.9.26 Day4
背景知识
一、PolarDB数据库简介
是阿里云自研的下一代关系型云数据库,有三个独立的引擎,分别可以100%兼容MySQL、100%兼容PostgreSQL、高度兼容Oracle语法,存储容量最高可达100TB,单库最多可扩展到16个节点,适用于企业多样化的数据库应用场景。
PolarDB采用存储和计算分离的架构,所有计算节点共享一份数据,提供分钟级的配置升降级、秒级的故障恢复、全局数据一致性和免费的数据备份容灾服务。PolarDB既融合了商业数据库稳定可靠、高性能、可扩展的特征,又具有开源云数据库简单开放、自我迭代的优势,例如PolarDB MySQL性能最高可以提升至MySQL的6倍,而成本只有商用数据库的1/10。集群架构,计算与存储分离。
(1)集群架构,计算与存储分离。
PolarDB采用多节点集群的架构,集群中有一个Writer节点(主节点)和多个Reader节点(读节点),各节点通过分布式文件系统(PolarFileSystem)共享底层的存储(PolarStore)。
(2)读写分离。
当应用程序使用集群地址时,PolarDB MySQL/PostgreSQL通过内部的代理层(Proxy)对外提供服务,应用程序的请求都先经过代理,然后才访问到数据库节点。代理层不仅可以做安全认证和保护,还可以解析SQL,把写操作(例如事务、UPDATE、INSERT、DELETE、DDL等)发送到主节点,把读操作(例如SELECT)均衡地分发到多个只读节点,实现自动的读写分离。对于应用程序来说,就像使用一个单点的MySQL数据库一样简单。内部的代理层(Proxy)后续将支持PolarDB兼容Oracle语法引擎。
产品优势
您可以像使用MySQL、PostgreSQL、Oracle一样使用PolarDB,此外,PolarDB还有传统数据库不具备的优势:
(1)容量大。
最高100TB,您不再需要因为单机容量的天花板而去购买多个实例做分片,由此简化应用开发,降低运维负担。
(2)高性价比。
PolarDB的计算与存储分离,每增加一个只读节点只收取计算资源的费用,而传统的只读节点同时包含计算和存储资源,每增加一个只读节点需要支付相应的存储费用。
PolarDB的存储空间无需手动配置,根据数据量自动伸缩,您只需为实际使用的数据量按小时付费。
为了更好地帮助您降低存储成本,PolarDB推出了预付费形式的存储包。当您的数据量较大时,推荐您使用PolarDB存储包,相比按小时付费,预付费购买存储包有折扣,购买的容量越大,折扣力度就越大。
(3)分钟级弹性。
存储与计算分离的架构,配合共享存储,使得快速升级成为现实。
(4)读一致性。
集群地址利用LSN(Log Sequence Number)确保读取数据时的全局一致性,避免因为主备延迟引起的不一致。
(5)毫秒级延迟(物理复制)。
利用基于Redo的物理复制代替基于Binlog的逻辑复制,提升主备复制的效率和稳定性。即使对大表进行加索引、加字段等DDL操作,也不会造成数据库的延迟。
(6)无锁备份。
利用存储层的快照,可以在60秒内完成对2TB数据量大小的数据库的备份,而且备份过程不会对数据库加锁,对应用程序几乎无影响,全天24小时均可进行备份。
步骤如下:
一、创建资源
1.在页面左侧,单击 云产品资源 下拉菜单,查看本次实验资源。
2.单击 免费开通 创建所需资源。
资源创建过程需要1~3分钟。完成实验资源的创建后,您可以在 云产品资源 列表查看已创建的资源信息,例如:IP地址、用户名和密码等。


二、 创建PolarDB数据库账号
1.单击页面左侧 云产品资源 > 一键复制登录url 。
2.打开浏览器隐身窗口(无痕模式),粘贴已复制的url地址前往 RAM用户登录 界面,登录 阿里云管理控制台 。
以Chrome浏览器为例,打开新的无痕窗口,登录 阿里云管理控制台 。
a. 依次单击更多>打开新的无痕窗口。

- 在地址栏粘贴登录url,访问 RAM用户 登录页面
c. 在登录用户名称处,输入 子用户名称 ,单击 下一步 。

- 输入密码,单击 登录 进入 阿里云管理控制台 。
3.在 阿里云控制台首页 左侧导航栏,依次单击 产品与服务 > 云数据库PolarDB ,进入 云数据库PolarDB管理控制台 。
4.单击左侧 集群列表 ,然后选择云产品资源提供的地域。例如:华东2(上海)。
5.创建数据库账号。
a. 在 集群列表 页面,单击 集群ID ,进入 集群详情界面 。

- 单击左侧导航栏 配置与管理 > 账号管理 。
- 单击左上方 创建账号 。
- 参考说明配置账号信息,然后单击 确定 。


数据库账号:输入数据库账号名称,例如:test_user 。
账号类型:此处选择普通账号。
密码:设置账号密码,例如:Password1213。
确认密码:再次输入密码。
6.创建数据库。
-
在实例详情页,单击左侧导航栏的 数据库管理 ,然后单击 创建数据库 。

- 参考说明配置数据库信息,然后单击 创建 。
- 参考说明配置数据库信息,然后单击 创建 。
数据库(DB)名称:输入数据库名称,例如:pbootcms 。
支持字符集:默认设为utf8mb4。
授权账号:选择上一步创建的数据库账号test_user。
账号类型:默认设置为读写。
备注说明:非必填。用于备注该数据库的相关信息,便于后续数据库管理,最多支持256个字符。
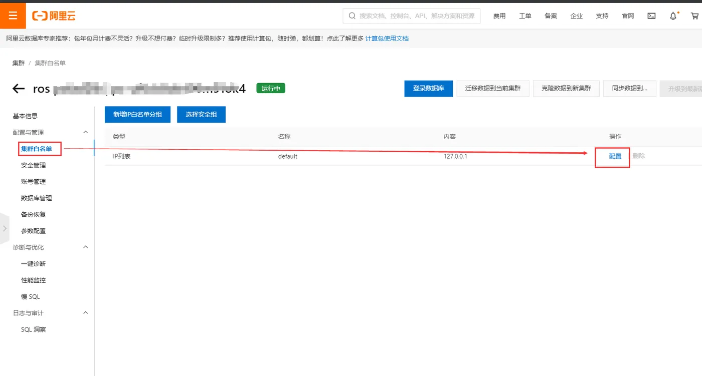
7.设置数据库白名单。
连接数据库需要设置数据库白名单,点击 [集群白名单],然后点击 [设置] 设置数据库集群白名单。

在白名单界面将默认的白名单地址127.0.0.1更改为 0.0.0.0/0,然后点击 [确定] 使白名单地址生效。

三、 连接ECS服务器
1.打开终端工具。
Windows:打开命令窗口。
MAC:打开命令行终端Terminal。
Windows用户请检查系统中是否安装有SSH工具。检查方法:
在终端中输入命令 ssh -V 。
ssh -V
如果显示SSH版本则表示已安装,如下图所示。
如果未安装,请下载安装 OpenSSH工具。
2.在终端中输入连接命令 ssh [username]@[ipaddress] 。
您需要将其中的username和ipaddress替换为步骤一中创建的ECS服务器的弹性公网IP。例如:
ssh root@123.123.123.123
3.输入 yes。
4.同意继续后将会提示输入登录密码。 密码为已创建的云服务的ECS的登录密码。
登录成功后会显示如下信息。
四、安装LAMP环境
LAMP是指运行在Linux下的Apache、MySQL和PHP的环境。参考以下操作在云服务器上安装开发环境。
1.在ECS服务器上,执行以下命令安装Apache服务及其扩展包。
yum -y install httpd httpd-manual mod_ssl mod_perl mod_auth_mysql
返回类似如下图结果则表示安装成功。

2.PbootCMS是使用PHP语言开发的CMS系统。参考以下操作安装PHP环境。
执行以下命令,安装PHP。
yum -y install php php-mysql gd php-gd gd-devel php-xml php-common php-mbstring php-ldap php-pear php-xmlrpc php-imap
- 执行以下命令下载并安装MySQL。
- http://dev.mysql.com/get/mysql57-community-release-el7-10.noarch.rpm
yum -y install mysql57-community-release-el7-10.noarch.rpm
yum -y install mysql-community-server
- 执行以下命令启动MySQL数据库。
systemctl start mysqld
五、搭建门户网站
在完成环境部署后,参考以下操作搭建门户网站。
1.在ECS服务器上,执行以下命令,安装Git。
yum -y install git
2.在ECS服务器上,执行以下命令下载PbootCMS源码文件。
cd ~ && git clone https://gitee.com/hnaoyun/PbootCMS.git
3.执行以下命令将安装包拷贝到Apache的wwwroot目录下。
cp -r PbootCMS/* /var/www/html/
4.执行以下命令修改站点根目录文件权限。
chmod -R a+w /var/www/html
5.向数据库中导入CMS的初始数据。
执行以下命令初始化数据库pbootcms的表结构和数据。
说明: 在执行命令前,请修改一下三个参数。
数据库连接地址参见集群详情页面下方链接地址板块。
test_user为步骤二中创建的数据库账号。
Password1213步骤二中创建的数据库密码。
sql_file="/var/www/html/static/backup/sql/"$(ls /var/www/html/static/backup/sql/) &&
mysql -h数据库连接地址 -utest_user -pPassword1213 -Dpbootcms < $sql_file
5.执行以下命令,修改CMS系统数据库配置。
说明: 在执行命令前,请根据参数说明替换您的数据库配置。
cat > /var/www/html/config/database.php << EOF
<?php
return array(
'database' => array(
'type' => 'mysqli', // 数据库连接驱动类型: mysqli,sqlite,pdo_mysql,pdo_sqlite
'host' => '数据库连接地址', // PolarDB数据库链接地址
'user' => 'test_user', // PolarDB数据库的用户名
'passwd' => 'Password1213', // PolarDB数据库的密码
'port' => '3306', // 数据库端口
'dbname' => 'pbootcms' //数据库名称
)
);
EOF
6.返回ECS控制台,在ECS实例列表页面,单击已创建的ECS实例ID链接进入ECS详情页。
7.在左侧导航栏,单击 本实例安全组 ,然后单击安全组的ID链接查看安全组配置。
确保安全组开放了80端口访问,否则无法访问已搭建的门户网站。安全组是一种虚拟防火墙,具备状态检测和数据包过滤能力,用于在云端划分安全域。通过配置安全组规则,您可以控制安全组内一台或多台ECS实例的入流量和出流量。
8.访问程序。
执行以下命令重启 Apache服务。
systemctl restart httpd
在浏览器地址栏输入云服务器的公网IP地址,进入门户网站首页。
系统后台默认访问路径为http://公网IP地址>/admin.php。默认账号为admin,密码为123456。
至此您已完成门户网站的搭建,您可以根据公司的需求自定义门户网站的内容。