0 相关源码
1 从使用者考虑
用,户使用RPC框架开发过程时需要做什么?
- 定义过程接口

- 服务端实现过程
- 客户端使用生成的stub代理对象

2 设计客户端
客户端生成过程接口的代理对象
设计客户端代理工厂,用JDK动态代理即可生成接口的代理对象。
思考
1、在ClientStubInvocationHandler中 需完成哪些事情?
2、将请求的内容编组为消息这件事由谁来做?
3、消息协议是固定不变的吗?它与什么有关?
看框架对协议的支持广度,如果支持多种协议,就是会灵活变化的,它与具体的服务相关,
A服务提供者可能选用的是协议1,B服务提供者可能选用协议2。
4、某服务是用的什么消息协议这个信息从哪来?
从获取的服务信息中来,因此需要一个服务信息发现者。
把发现者设计出来, 要求:可灵活支持多种发现机制


5、我们想要做到可以支持多种协议,我们的类该如何设计?
面向接口、策略模式、组合
- 问题:
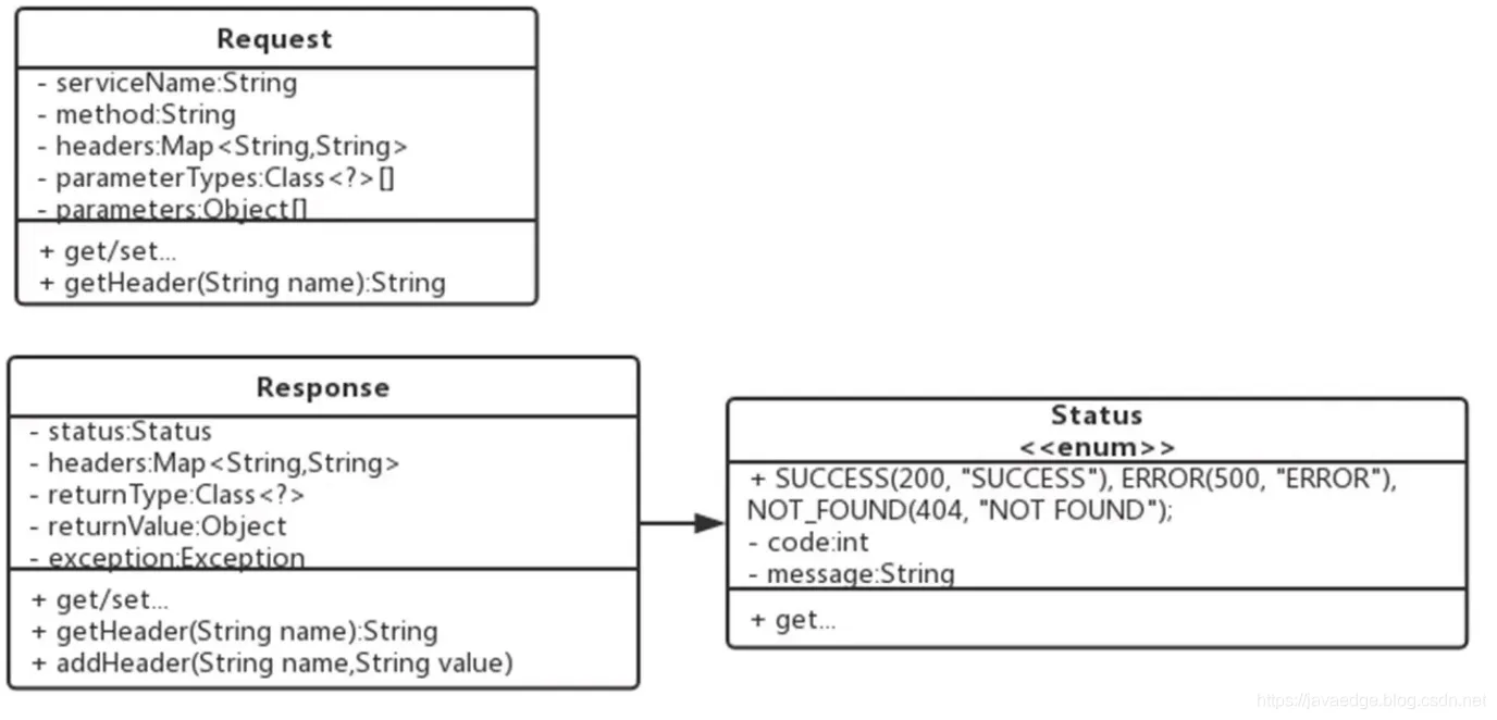
marshalling和unmarshalling方法该定义怎样的参数与返回值?
编组、解组的操作对象是请求、响应,请求、响应的内容是不同的。编组、解组两个方法是否满足?
设计客户端协议层
- 定义框架标准的请求, 响应类

- 将协议层扩展为四个

消息协议独立为一层(客户端、服务端均需要)
网络层
发送请求,获得响应
要发起网络请求,则须知道服务地址
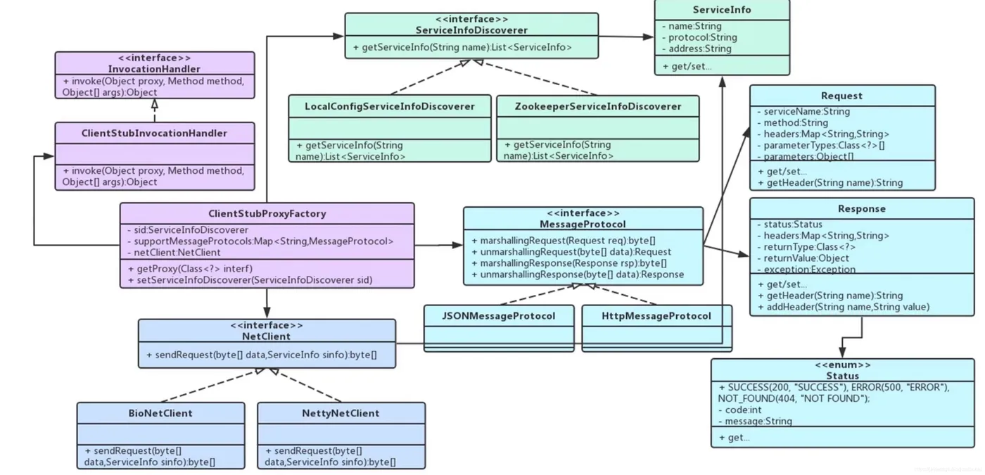
- 客户端完整类图

实现客户端
按照类图设计,填码!
看ClientStubProxyFactory核心类的代码示例!
在实现过程中,协议层涉及一个重要概念
- 参数序列化、反序列
3 设计服务端
3.1 RPCServer
客户端请求过来了,服务端首先需要通过RPCServer接收请求。

- RPCServer

3.2 思考
RPCServer接收到客户端请求后,还需要做哪些工作?
网络层在RPCServer中提供多线程来处理请求,消息协议层复用客户端设计的。
(设计一个请求处理类,来完成网络层以上的事情。)
3.3 RequestHandler
RPCServer接收到请求后,将请求交给RequestHandler来处理
RequestHandler调用协议层来解组请求消息为Request对象,然后调用过程!
人性的拷问
RequestHandler如何得到过程对象?
Request中有什么?
服务名、方法名、参数类型、参数值
是否需要一个过程注册模块?
看看之后的设计
过程注册模块:让用户将他们的过程注册到RPC框架过程暴露模块:想对外发布(暴露)服务注册、暴露可以由同一个类实现

- RPCServer 中实现网络层: Netty, 使用RequestHandler
- ServiceRegister 模块实现服务注册、发布。
- RequestHandler 中实现消息协议处理、过程调用
代码实现
- 首先,用户需要设置你的端口和协议哦

